Question: Analyze the dialog between the client and the server and respond to the following questions in a Word doc. [PLEASE RESPOND IN THE MOST CLEAR



 a. What is](https://dsd5zvtm8ll6.cloudfront.net/si.experts.images/questions/2024/09/66f0e9fad627e_57066f0e9fa6544c.jpg)

Analyze the dialog between the client and the server and respond to the following questions in a Word doc.
[PLEASE RESPOND IN THE MOST CLEAR AND UNDERSTANDABLE WAY POSSIBLE IF ITS A PICTURE OF A .DOC or PDF EVEN BETTER THANKS :)](REUPLOADED ALL PACKETS)
a. What is the initiating clients IP address?
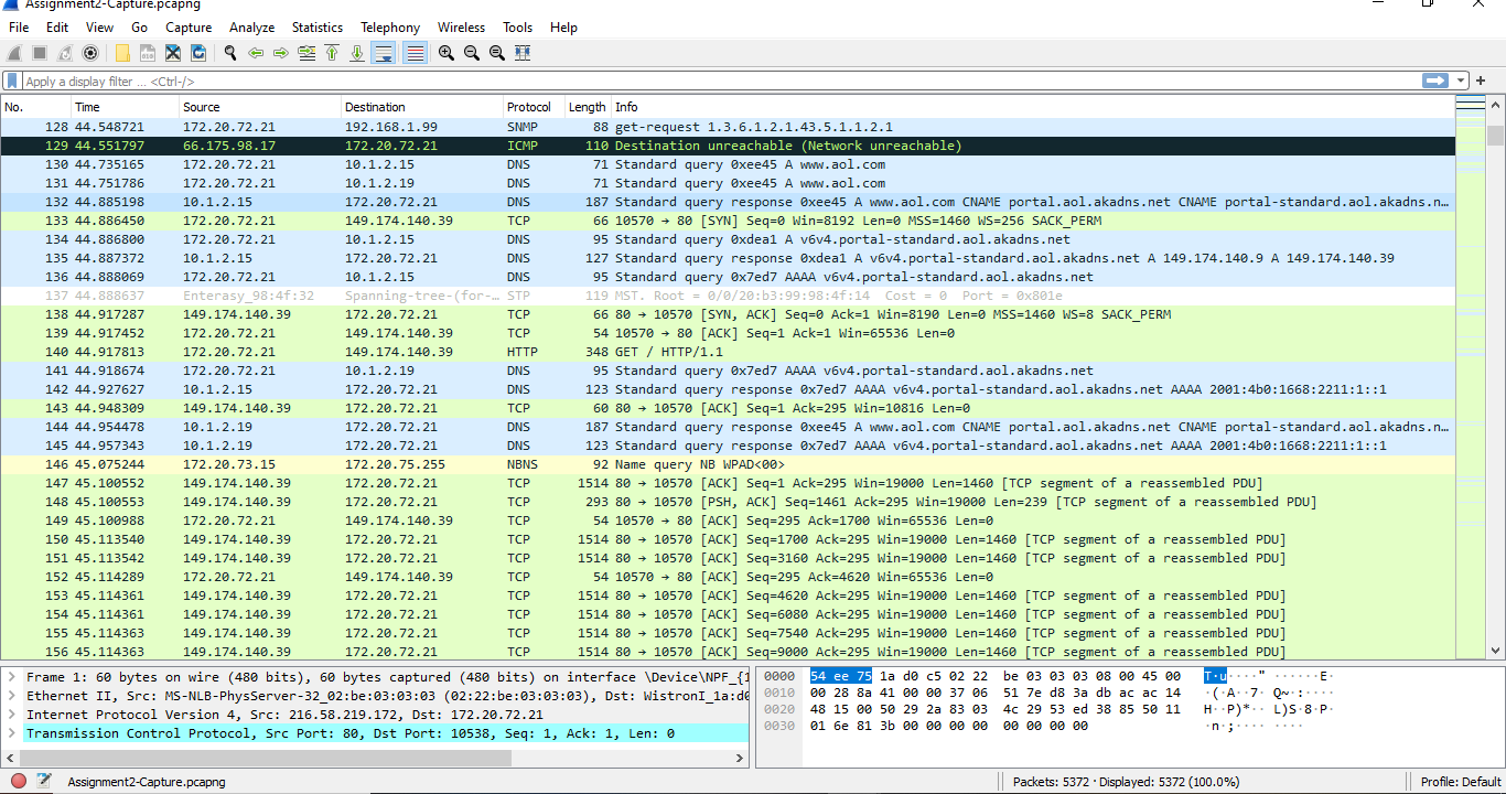
b. Use packets 130, 131, and 132 to determine the common name of the server being contacted and the two IP addresses that can be used for that server.
c, Describe what is happening in frames 140 and 143.
d. Describe what is happening in frames 140, 147, 148, and 149.
e. Describe what is occurring in frames 147 and 148. What is their relationship?
f. Describe what is happening in frame 149. Why is this happening?
g. Describe what is happening in frames 2517 to 2521.
h. After the initial packets are received from the server, the client automatically sends a new request as seen in packet 2555 without any user interaction. Describe why this occurs.
i. Explain what is occurring in packets 3912, 3942, 3943 and 3944.
j. Briefly describe what the user is doing (e.g., reading an email, uploading a document, using FTP, etc.).
k. Investigate the network connection on the computer you are using at present. Provide the IP Address, network mask (identify if you are providing IPv4 or IPv6), the gateway address, and all DNS entries listed. Are you using a static or some other type of addressing option?
Upload the completed assignment and click the Wireshark Submission button.
File Edit View Go Capture Analyze Statistics Telephony Wireless Tools Help Assignment2-Capture.pcapng File Edit View Go Capture Analyze Statistics Telephony Wireless Tools Help W Apply a display filter ... Ctri- /> A Assignment2-Capture.pcapng File Edit View Go Capture Analyze Statistics Telephony Wireless Tools Help W|Apply a display filter ... Ctrl- /> Assignment2-Capture.pcapng File Edit View Go Capture Analyze Statistics Telephony Wireless Tools Help W|Apply a display filter ... Ctrl- > No. Assignment2-Capture.pcapng File Edit View Go Capture Analyze Statistics Telephony Wireless Tools Help D. Apply a display fiter ... File Edit View Go Capture Analyze Statistics Telephony Wireless Tools Help Assignment2-Capture.pcapng File Edit View Go Capture Analyze Statistics Telephony Wireless Tools Help W Apply a display filter ... Ctri- /> A Assignment2-Capture.pcapng File Edit View Go Capture Analyze Statistics Telephony Wireless Tools Help W|Apply a display filter ... Ctrl- /> Assignment2-Capture.pcapng File Edit View Go Capture Analyze Statistics Telephony Wireless Tools Help W|Apply a display filter ... Ctrl- > No. Assignment2-Capture.pcapng File Edit View Go Capture Analyze Statistics Telephony Wireless Tools Help D. Apply a display fiter
Step by Step Solution
There are 3 Steps involved in it
Get step-by-step solutions from verified subject matter experts
