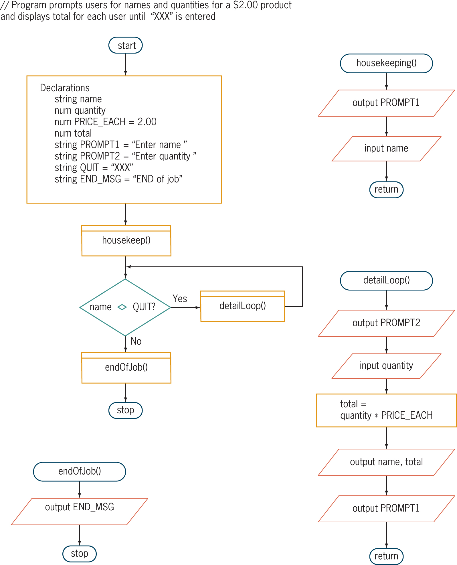
Question: Below you will see a flowchart that contains logic and / or syntax errors. Find and correct all the bugs. Hint you will have between
Below you will see a flowchart that contains logic andor syntax errors. Find and correct all the bugs. Hint you will have between and errors.
Program prompts users for names and quantities for a $ product
and displays total for each user until XXX is entered
Step by Step Solution
There are 3 Steps involved in it
1 Expert Approved Answer
Step: 1 Unlock
Question Has Been Solved by an Expert!
Get step-by-step solutions from verified subject matter experts
Step: 2 Unlock
Step: 3 Unlock
