Question: ------ BingoChip.java package Lab11; /** * @author YOUR NAME * @version 4/10/2018 */ public class BingoChip { private char letter; private int number; public BingoChip(int




------
BingoChip.java
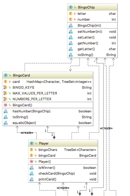
package Lab11; /** * @author YOUR NAME * @version 4/10/2018 */ public class BingoChip { private char letter; private int number; public BingoChip(int number) { setNumber(number); setLetter(); } private void setNumber(int number) { // TODO Project 2.1 } private void setLetter() { // TODO Project 2.1 } public int getNumber() { // TODO Project 2.1 return 0; } public char getLetter() { // TODO Project 2.1 return '?'; } public String toString() { // TODO Project 2.1 return "???"; } }---
BingoCard.java
package Lab11; /** * @author YOUR NAME * @version 4/10/2018 */ import java.util.*; public class BingoCard { private HashMap> card; public final static String BINGO_KEYS = "BINGO"; public final static int MAX_VALUES_PER_LETTER = 15; public final static int NUMBERS_PER_LETTER = 5; public BingoCard() { // TODO Project 2.2 } public boolean hasNumber(BingoChip chip) { // TODO Project 2.2 return false; } public String toString() { // TODO Project 2.2 // utilize StringBuffer and String.format // utilize forEach lambda construct to process a row return "???"; } public boolean equals(Object o) { // TODO Project 2.2 return false; } } -------
Player.java
package Lab11; /** * @author YOUR NAME * @version 4/10/2018 */ import java.util.TreeSet; public class Player { private TreeSet bingoChars; private BingoCard bingoCard; public Player() { // TODO 2.3 } public boolean isWinner() { // TODO 2.3 return false; } public void checkCard(BingoChip chip) { // TODO 2.3 } public void printCard() { // TODO 2.3 } } ---------
BingoGame.java
package Lab11; /** * @author YOUR NAME * @version 4/10/2018 */ import java.util.*; public class BingoGame { public final static int NUMBER_OF_CHIPS = 75; private int numberOfPlayers; private ArrayList bingoDrum; private Player[] players; public BingoGame(int numOfPlayers) { // TODO Project 2.4 } private void createBingoDrum() { // TODO Project 2.4 } private void createPlayers() { // TODO Project 2.4 } private void setNumOfPlayers(int numOfPlayers) { // TODO Project 2.4 } public int getNumberOfPulledChips() { // TODO Project 2.4 return 0; // This is a stub } public BingoChip pullChip() { // TODO Project 2.4 return null; // This is a stub } public void play() { // TODO Project 2.4 } } -----------
PlayBingo.java
package Lab11; /** * @author YOUR NAME * @version 4/10/2018 */ import java.util.*; public class PlayBingo { public static void main(String[] args) { System.out.println("---> Setting up bingo game."); Scanner scan = new Scanner(System.in); int numOfPlayers; do { System.out.println("Enter number of players."); numOfPlayers = scan.nextInt(); } while (numOfPlayers out.println("---> Starting the game with " + numOfPlayers + " players:"); System.out.println(" ********************************* "); game.play(); } }
Problem Description In the game of Bingo, numbers are chosen at random from a set between 1 and 75 inclusive. The numbers in the range . 1 to 15 are associated with the letter B 16 to 30 are associated with the letter l 31 to 45 are associated with the letter N 46 to 60 are associated with the letter G 61 to 75 are associated with the letter O The person managing the game (the caller") selects a number from the Bingo drum randomly, and then announces the letter and the number. The caller then sets aside that number so that it cannot be used again in that game. All the players then mark any squares on their card that match the letter and the number called. Once any player has five squares in a row, they announce "BINGO!" and claim their prize For this program however, please note that: 1. The player can announce "BINGO" as soon as (s)he gets one number for each letter, not necessarily in a row. For example, 2 25 31 58 70 would be a winning combination Multiple winners are possible 2. The following picture shows a sample bingo card N G O 9 (25 3448 69 15 19 315974 2 28 33 52 62 7 16 41 58 70 4 20 3847 64 Problem Description In the game of Bingo, numbers are chosen at random from a set between 1 and 75 inclusive. The numbers in the range . 1 to 15 are associated with the letter B 16 to 30 are associated with the letter l 31 to 45 are associated with the letter N 46 to 60 are associated with the letter G 61 to 75 are associated with the letter O The person managing the game (the caller") selects a number from the Bingo drum randomly, and then announces the letter and the number. The caller then sets aside that number so that it cannot be used again in that game. All the players then mark any squares on their card that match the letter and the number called. Once any player has five squares in a row, they announce "BINGO!" and claim their prize For this program however, please note that: 1. The player can announce "BINGO" as soon as (s)he gets one number for each letter, not necessarily in a row. For example, 2 25 31 58 70 would be a winning combination Multiple winners are possible 2. The following picture shows a sample bingo card N G O 9 (25 3448 69 15 19 315974 2 28 33 52 62 7 16 41 58 70 4 20 3847 64
Step by Step Solution
There are 3 Steps involved in it
Get step-by-step solutions from verified subject matter experts
