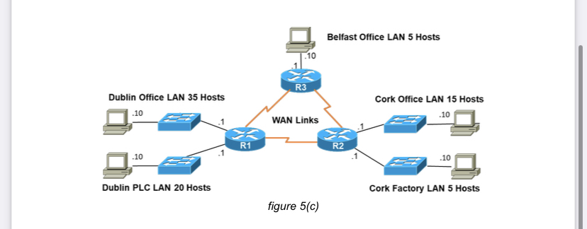
Question: c ) The network shown below in figure 5 ( c ) has been allocated the following network address 1 0 . 0 . 1
c The network shown below in figure c has been allocated the following network address Using Variable Length Subnet Masking VLSM subnet the network show below in figure c For each subnet calculate the following:
Network Address
First Usable Host IP Address
Last Usable Host IP Address
Broadcast Address
Subnet Mask
Step by Step Solution
There are 3 Steps involved in it
1 Expert Approved Answer
Step: 1 Unlock
Question Has Been Solved by an Expert!
Get step-by-step solutions from verified subject matter experts
Step: 2 Unlock
Step: 3 Unlock
