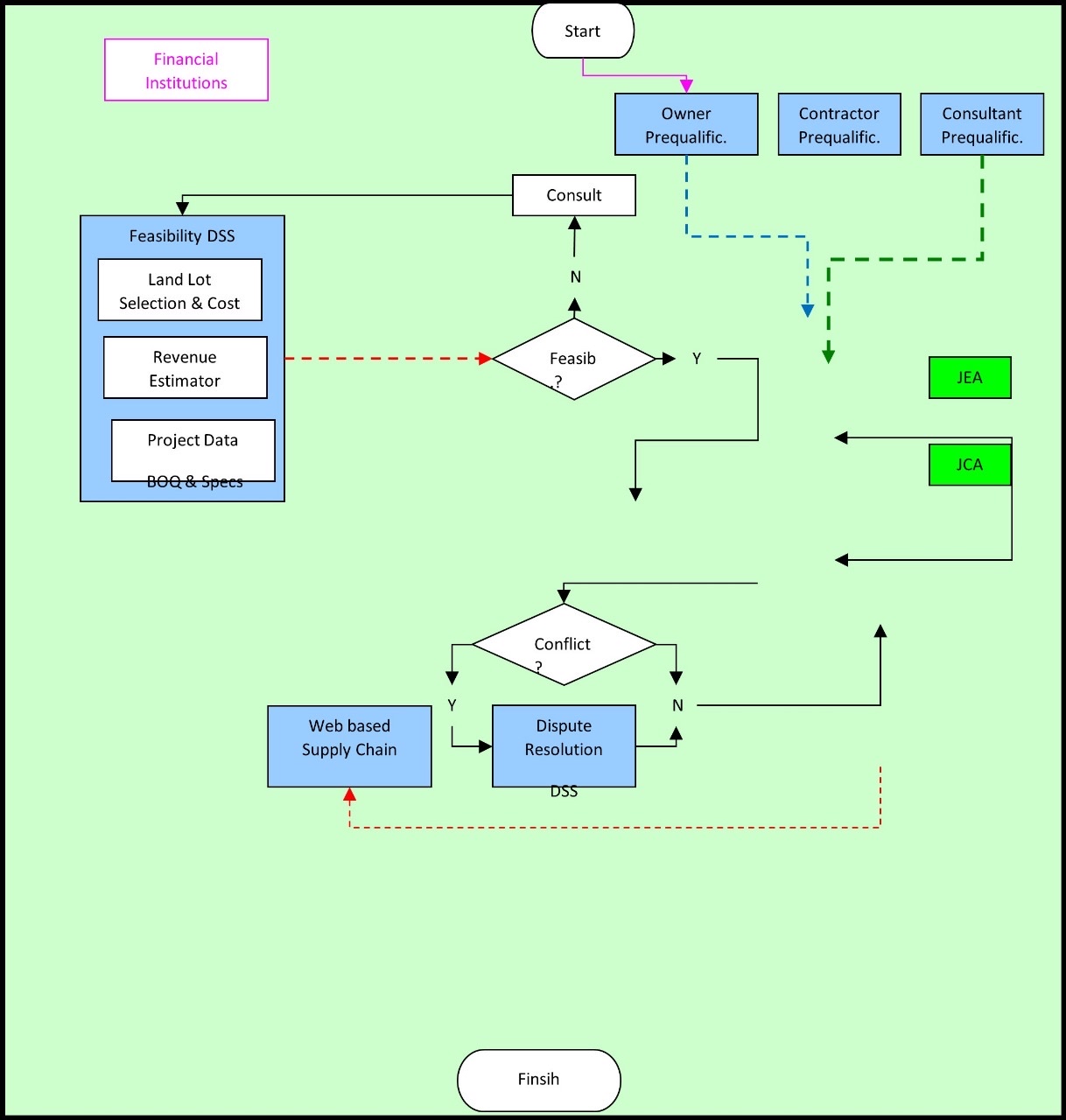
Question: CHAPTER 9 : LEADERSHIP AND CHANGEFlow Chart: Search the internet and obtain a leadership written procedure / approach / plan . Copy then paste it
CHAPTER : LEADERSHIP AND CHANGEFlow Chart: Search the internet and obtain a leadership written procedureapproachplan Copy then paste it on the Excel embedded table below.
Step by Step Solution
There are 3 Steps involved in it
1 Expert Approved Answer
Step: 1 Unlock
Question Has Been Solved by an Expert!
Get step-by-step solutions from verified subject matter experts
Step: 2 Unlock
Step: 3 Unlock
