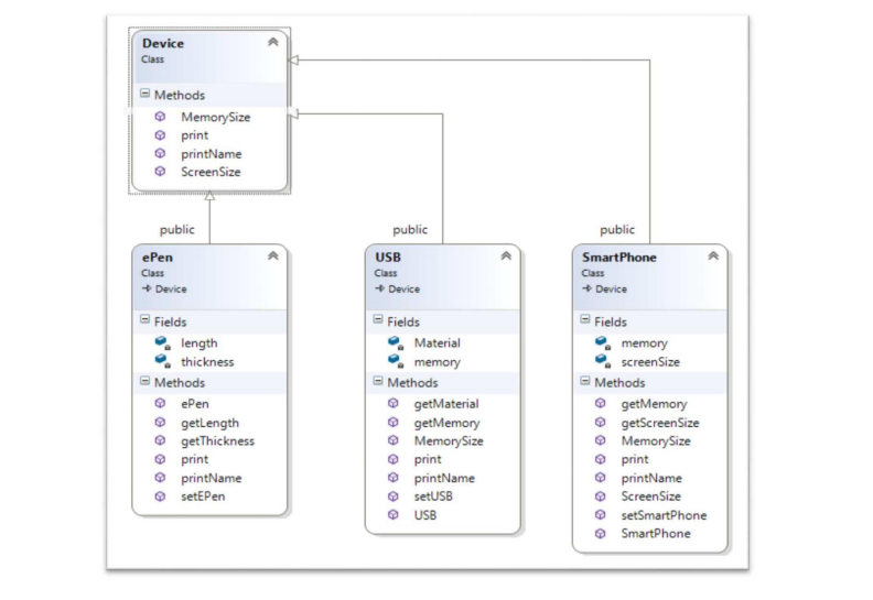
Question: Create a class in C + + called Device , as shown in Figure 2 , within this class and define the following: A .
Create a class in C called Device as shown in Figure within this class and define the following:
A Two pure virtual methods: print and printName
B Two virtual methods: MemorySize and screenSize
Step by Step Solution
There are 3 Steps involved in it
1 Expert Approved Answer
Step: 1 Unlock
Question Has Been Solved by an Expert!
Get step-by-step solutions from verified subject matter experts
Step: 2 Unlock
Step: 3 Unlock
