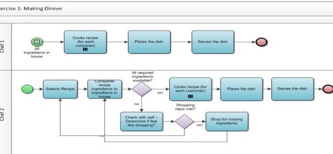
Question: Exercise 1: Making Dinner for each Plates Chef 1 Serves Ingre Allred more GE ch Chef 2 Chai ANSWER THE FOLLOWING QUESTIONS USING THE FIGURE
Exercise 1: Making Dinner for each Plates Chef 1 Serves Ingre Allred more GE ch Chef 2 Chai ANSWER THE FOLLOWING QUESTIONS USING THE FIGURE IN THE ABOVE 1. How many processes are mentioned? (2 Marks) 2. What would really trigger each of the processes? (2 Marks) 3. What roles might be involved in a retail/corporate restaurant environment? [2 marks] 4. How are the processes related to each other? [2 marks] 5. Would you consider a "workflow" tool to connect these processes together? [2 marks] De 5 Chef 1 ercise 1: Making Dinner Cook recipe dorach unter Platen the dish Serves the dish Ingredients in AR ingredients available Select Recipe CORO recipe ingredients to Ingredients in ho Cook recipe for each customer Plates the dish Serves the dish ves Shopping rets me? Check with self- Determina fol shopping? Shop for missing
Step by Step Solution
There are 3 Steps involved in it
Get step-by-step solutions from verified subject matter experts
