Question: fix this [ the error ( if there is any ) ] and add the messing things according to this: In a shop, the purchasing
fix this the error if there is any and add the messing things according to this:
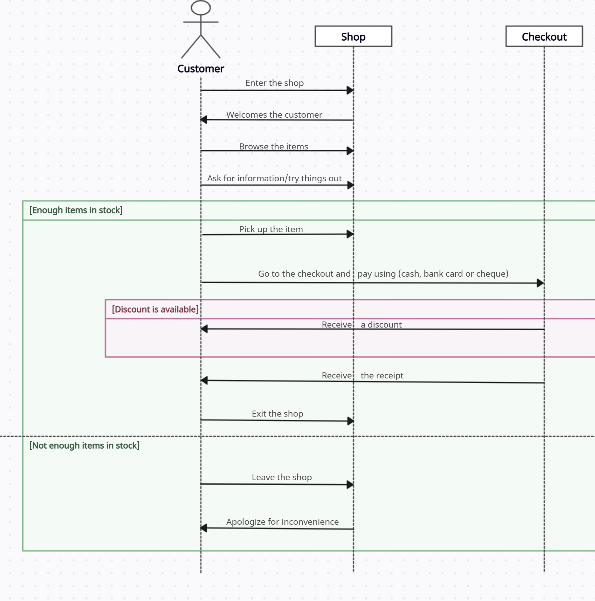
In a shop, the purchasing procedure is as follows: the customer enters the shop, browses the items, asking for information or trying them out. If there are enough items in stock, they pick them up go to the checkout and pay for their purchases using any means of payment: cash, bank card or cheque. They may receive a discount on their purchases.
Question: Give the sequence diagram for the "pay for items at cash desk" use case.
Step by Step Solution
There are 3 Steps involved in it
1 Expert Approved Answer
Step: 1 Unlock
Question Has Been Solved by an Expert!
Get step-by-step solutions from verified subject matter experts
Step: 2 Unlock
Step: 3 Unlock
