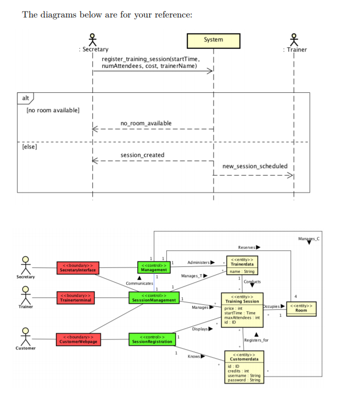
Question: General Info In this assignment you will create a Communication diagram for your system operation register_training_session and in task 2 you will derive a partial




General Info In this assignment you will create a Communication diagram for your system operation register_training_session and in task 2 you will derive a partial Implementation Class model from this Communication diagram The diagrams should be done in Astah (use one Astah file). Task 1: Communication diagram (35 points) Create a communication diagram for the system operation register_ training sesion for the secretary. Make sure you use the correct syntax and that the diagram is based on the sample solution of the System Class model, Operational Pattern and Sequence Diagram. General Info In this assignment you will create a Communication diagram for your system operation register_training_session and in task 2 you will derive a partial Implementation Class model from this Communication diagram The diagrams should be done in Astah (use one Astah file). Task 1: Communication diagram (35 points) Create a communication diagram for the system operation register_ training sesion for the secretary. Make sure you use the correct syntax and that the diagram is based on the sample solution of the System Class model, Operational Pattern and Sequence Diagram
Step by Step Solution
There are 3 Steps involved in it
Get step-by-step solutions from verified subject matter experts
