Question: Greetings, This is a Java Swing UI program. The UI program consists of 3 main windows (Login Form, List Page, Student Form). The circles around
Greetings, This is a Java Swing UI program. The UI program consists of 3 main windows (Login Form, List Page, Student Form). The circles around each button contains an explains about what each button is supposed to do. I don't know how to post a multi-part question, if its not allowed to be like that please inform me with the right way. Thank you in advane!

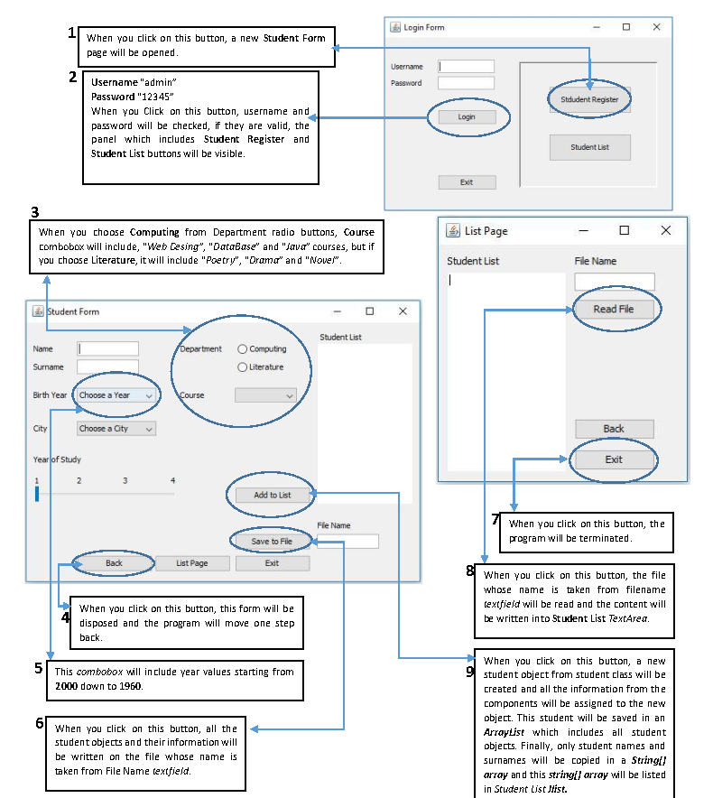
Login Form X When you click on this button, a new Student Form page will be opened. Username 2 Password Student Register Username "admin" Password "12345" When you click on this button, username and password will be checked, if they are valid, the panel which includes Student Register and Student List buttons will be visible. Login Student List Exit 3 When you choose Computing from Department radio buttons, Course combobox will include, "Web Lesing", "Database" and "Java" courses, but if you choose Literature, it will include "Poetry", "Drama" and "Nove". List Page File Name Student List 1 Student Form Read File Student List Name Department Computing Literature Surname Birth Year Choose a Year Course City Choose a City Back Year of Study Exit 1 2 3 1 Add to List File Name When you click on this button, the program will be terminated. Save to File Back List Page Exit When you click on this button, the file whose name is taken from filename textfield will be read and the content will be written into Student List TextArea. When you click on this button, this form will be disposed and the program will move one step back 5 This combobox will include year values starting from 2000 down to 1960 6 When you click on this button, all the student objects and their information will be written on the file whose name is taken from File Name textfield. When you click on this button, a new 9 student object from student class will be created and all the information from the components will be assigned to the new object. This student will be saved in an ArrayList which includes all student objects. Finally, only student names and surnames will be copied in a String[/ array and this string() array will be listed in Student List Jist
Step by Step Solution
There are 3 Steps involved in it
Get step-by-step solutions from verified subject matter experts
