Question: Having issues with passing my testBed. Here I have a C++ program that prompts the user for a positive even number, less than 100. If
Having issues with passing my testBed. Here I have a C++ program that prompts the user for a positive even number, less than 100. If the user enters a number that is not valid, an exception message should be thrown from one function, caught in another and displayed to the user. The testBed is:
"An auto-grading testbed script is provided for you to help evaluate your program. This same testbed script will be used to grade your program. It is pass/fail, so your program must pass the testbed completely for you to receive credit for this assignment. You may run the testbed as many times as you like.
Please note that it is possible to do this assignment without using exceptions, but this will not help you understand the concept, and you will not receive credit if you do not use exceptions."
Here is the code:

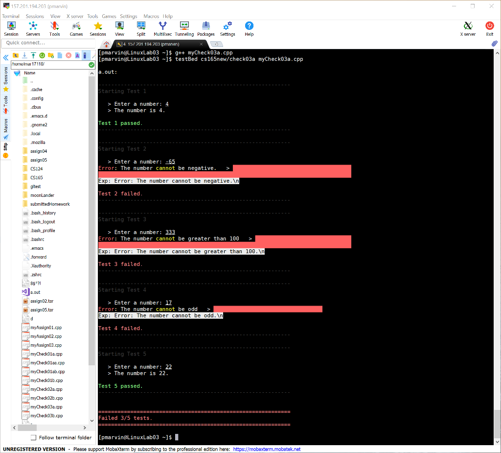
And here are my issues with testBed: 
Thanks in advance!
MobaTextEditor File Edit Sah View Format Syntax Special Tools myCheckn3a.opp Summary aSummarles ae not necessary foz checkpolnt assignments 9 10 11include
Step by Step Solution
There are 3 Steps involved in it
Get step-by-step solutions from verified subject matter experts
