Question: Hey im doing a my SQL project on Project Proposal: Database for Electricity Usage in the Houston Area use Project Proposal: Database for Electricity Usage
Hey im doing a my SQL project on Project Proposal: Database for Electricity Usage in the Houston Area
use Project Proposal: Database for Electricity Usage in the Houston Area
Name: Houston Electricity Usage Database
Purpose: This database will track and manage electricity consumption across multiple counties in the Houston area. The goal is to store data on energy usage patterns, customer demographics, and power grid performance. This information will be useful for utility companies to analyze usage trends, optimize power distribution, and plan for future demand. Additionally, it will assist government agencies and policymakers in making datadriven decisions regarding energy policies, sustainability efforts, and infrastructure upgrades.
This structure will help analyze electricity usage patterns across different counties, such as Harris, Montgomery, and Fort Bend, and assist in improving energy efficiency.
In Phase you will refine your database by ensuring that it adheres to rd Normal Form NF which eliminates redundancy and ensures data integrity. Heres what you need to do:
First, make sure each table is in NF This means organizing your tables so that there are no repeating groups or unnecessary dependencies between columns. Add new entities, such as transition tables, if necessary, to achieve this.
Next, create physical diagrams. These diagrams build on your logical diagrams but now include all attributes for each entity, their data types, sizes, and identification of keys primary and foreign
Finally, create a data dictionary. This is a descriptive list of all tables in your database, detailing each entity, its attributes, and how the data is organized.
These steps will help you finalize the structure of your database with proper organization and documentation.
Phase : ERD in NF DD
Deliverable
Each table is in NF
Add new entity as needed such as transition tables
Physical diagrams: all attributes in all entities have datatype, and if they are keys
Data Dictionary: Description of all tables in the DB
Note: Physical diagrams are the result of the evolution of logical diagram. It has all items in logical diagram, plus all attributes have types, size, & identified if Key Attempts Allowed
Details
In Phase you will refine your database by ensuring that it adheres to rd Normal Form NF which eliminates redundancy and ensures data integrity. Here's what you need to do:
achieve this.
Finally, create a data dictionary. This is a descriptive list of all tables in your database, detailing each entity, its attributes, and how the data is organized.
These steps will help you finalize the structure of your database with proper organization and documentation.
Phase : ERD in NF DD
Deliverable
Each table is in
Add new entity as needed such as transition tables
Physical diagrams: all attributes in all entities have datatype, and if they are keys
Data Dictionary: Description of all tables in the DB
Note: Physical diagrams are the result of the evolution of logical diagram. It has all items in logical diagram, plus all attributes have types, size, & identified if Key
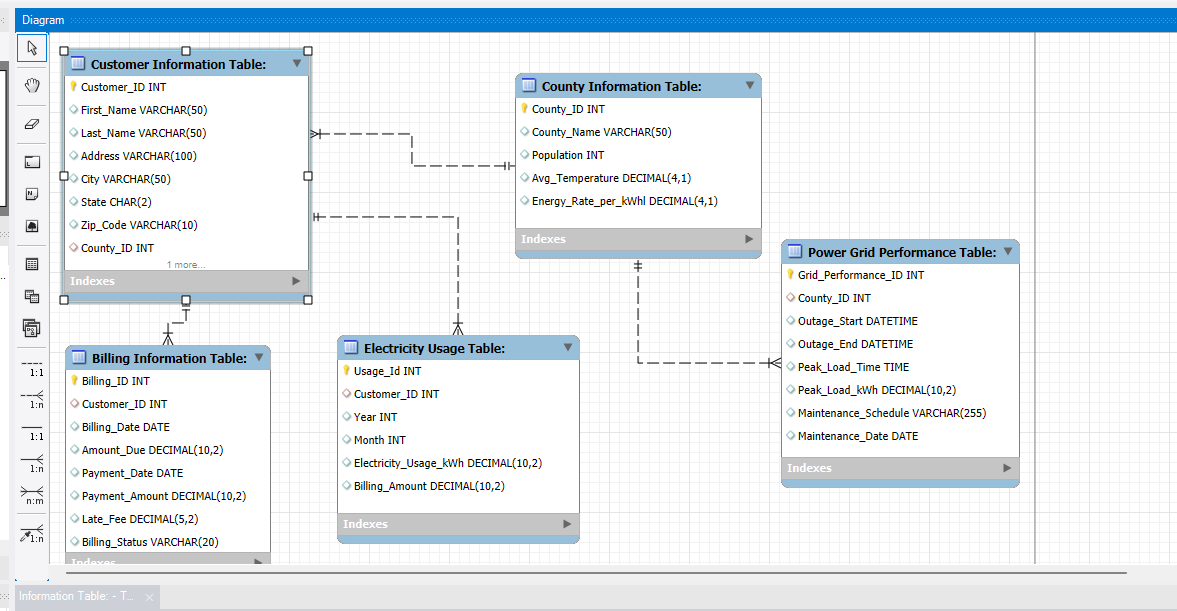
heres a pic of my diagram so far how do i step by step do the next part im confused Customer Information Table:
CustomerID INT
FirstName VARCHAR
LastName VARCHAR
Address VARCHAR
City VARCHAR
State CHAR
ZipCode VARCHAR
CountyID INT
Billing Information Table:
BillingID INT
CustomerID INT
BillingDate DATE
AmountDue DECIMAL
Step by Step Solution
There are 3 Steps involved in it
1 Expert Approved Answer
Step: 1 Unlock
Question Has Been Solved by an Expert!
Get step-by-step solutions from verified subject matter experts
Step: 2 Unlock
Step: 3 Unlock
