Question: I m working on a project to create a web - based emergency housing system for people affected by natural disasters. The frontend is built
Im working on a project to create a webbased emergency housing system for people affected by natural disasters. The frontend is built with JavaScript using Visual Studio Code and the backend uses SQL for database operations. I need help implementing the following features:
Database Functions SQL:
SELECT: Retrieve information about guardians, dependents, households, or shelter requests.INSERT: Add new users, dependents, or shelter requests.UPDATE: Update user information both full and partial updatesDELETE: Remove records eg when a user no longer needs assistance
Frontend Integration JavaScript:
How to connect the SQL database to a JavaScript frontend.Implement forms for adding, updating, and deleting records.Example code for fetching data and displaying it dynamically in the UI
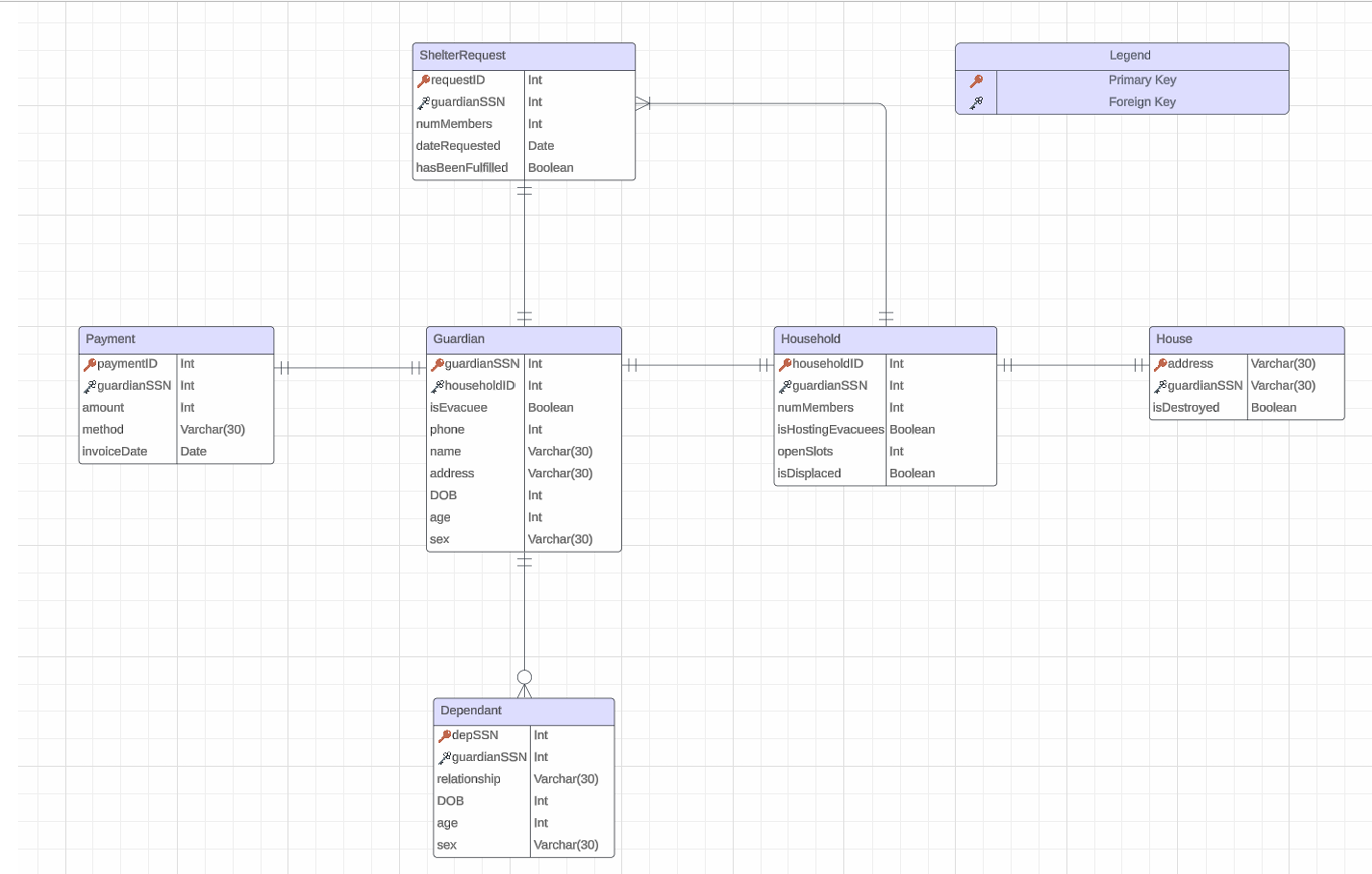
Ive attached an image with the relational schema Could you please write the JavaScript and SQL code for these functionalities?
Step by Step Solution
There are 3 Steps involved in it
1 Expert Approved Answer
Step: 1 Unlock
Question Has Been Solved by an Expert!
Get step-by-step solutions from verified subject matter experts
Step: 2 Unlock
Step: 3 Unlock
