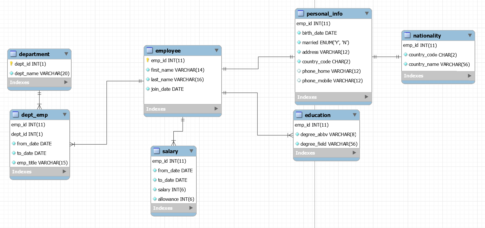
Question: i need help writing about the process for the ER table i've constructed this was the source excel sheet: Introduction A security company keeps track
i need help writing about the process for the ER table i've constructed


this was the source excel sheet:

Introduction A security company keeps track of their employees using the following Excel file (Employees.xlsx D). Disaster! They finally want to migrate to an ACID compliant database system. To create your database, you will develop an entity-relationship diagram. Indicate all entities, relationships, and fields. For fields identify the data types. Create a data dictionary which defines the data used in the database. You do not need to enter your database design into a DBMS at this time. You will be sending a pdf of the ER diagram instead. You will have to use MySQL Workbench for this assignment. Report In the report for this assignment use the standard report format as follows: Process: Discuss the process you go through as you make the database design. This would also be where you would discuss the reasoning for particular design decisions (e.g. "I chose to make an alien table because aliens are a real entity which have distinct properties and relations to the other entities in the database, such as their propensity to cause security flaws in the otherwise perfect software I wrote last week. Also without an aliens table it became hard to visualize how I could create a link between the other tables. As there was a many to many relationship between aliens and security personnel, I needed to create a helper table to link the two."). Note: you are allowed to modify field types in any way that seems reasonable or better (in terms of optimization or security) personal_info emp_id INT(11) birth_date DATE married ENUM('Y', 'N') nationality emp_id INT(11) address VARCHAR(12) TH department dept_id INT(1) It country_code CHAR(2) country_name VARCHAR(56) employee emp_id INT(11) first_name VARCHAR(14) last_name VARCHAR(16) join_date DATE ht dept_name VARCHAR(20) Indexes country_code CHAR(2) phone_home VARCHAR(12) phone_mobile VARCHAR(12) Indexes + + Indexes Indexes I education dept_emp emp_id INT(11) dept_id INT(1) from_date DATE emp_id INT(11) * degree_abby VARCHAR(8) degree_field VARCHAR(56) Indexes > to_date DATE emp_title VARCHAR(15) Indexes salary emp_id INT(11) from_date DATE to_date DATE salary INT(6) allowance INT(6) Indexes Field Record 1 Record 2 Record 3 Record 4 Record 5 Empld E1001 E1002 E1003 E1004 E1005 Empname Saif Ahmed Peter Smith Tony Alter Tom Moody Fred Moore Jobtitle Director Manager Manager Manager Sales Manager Dept 2 1 3 4 3 Joindate 1/1/1995 1/5/1996 2/5/1996 11/5/1996 5/11/1996 DOB 4/22/1955 6/14/1958 11/6/1952 2/5/1956 5/11/1960 Nationality UAE UK USA UK UK Married Yes Yes Yes Yes Yes Address P.O.Box 121 P.O.Box 323 P.O.Box 324 P.O.Box 321 P.O.Box 632 Homephon 04-748742 04-637372 06-638228 04-637378 06-537321 le Mobilepho 050- 050 050- 050-6382911 050-6381911 Ine 6464872 7489789 6467483 M.Tech, Education MBA IMBA Higher Higher Diploma PhD Diploma Basic salary $7,500 $5,000 $5,000 $4,500 $4,000 Allowances $2,000 $1,500 $1,500 $1,250 $1,000 Field Empld Empname Jobtitle Record 6 Record 7 Record 8 Record 9 Record 10 E1006 E1007 E1008 E1009 E1010 Juma Al Ashok Ahmed Ali Deepak Patel Tim Duncan Shamsi Kumar Supervisor Executive Operator Operator Technician 4 1 1 1 1 5/11/1997 6/14/1998 5/11/1996 1/15/1996 1/11/1997 5/18/1965 1/25/1962 8/15/1960 2/20/1966 5/11/1965 Dept Joindate Dateofbirt ih h Nationality UAE India Pakistan Canada UK Yes No No P.O.Box 848 P.O.Box 8489 P.O.Box 8484 Married? No Yes P.O.Box Address P.O.Box 748 7436 Homephon 04-467974 04-748745 e Mobilepho 050- 050- ne 7854587 4888754 Education BBA Diploma 06-448885 04-748874 06-534687 Diploma B.Sc Diploma Basic salary $3,000 $2,000 $1,800 $1,500 $1,800 E1013 Allowances $1,000 $500 $500 $500 $500 Field Record 11 Record 12 Record 13 Record 14 Record 15 Empld E1011 E1012 E1014 E1015 Amira Empname Mary Peters Alia Ahmed Janet Short Debbie Rodrigues Mohd. Jobtitle Executive Executive Assistant Executive Assistant Dept 2 2 2 31 Joindate 1/5/1997 1/9/1998 2/8/1998 11/15/1997 8/11/1997 Dateofbirt 4/22/1965 6/14/1974 11/6/1975 2/5/1968 5/11/1969 h Nationality Canada UAE UAE USA India Married? Yes Yes Yes No Yes P.O.Box P.O.Box P.O.Box Address P.O.Box 1854 P.O.Box 5854 4888 4787 7811 Homephon| 04-7462421 04-6374772 06-4762284 04-632148 06-5384821 e Mobilepho 050- 050- 050 050-4121547 - ne 8451211 2514254 4517852 Education CPA BBA Diploma BBA Diploma Basic salary $2,500 $2,500 $2,000 $2,500 $1,500 Allowances $1,000 $1,500 $1,500 $1,050 $500 Introduction A security company keeps track of their employees using the following Excel file (Employees.xlsx D). Disaster! They finally want to migrate to an ACID compliant database system. To create your database, you will develop an entity-relationship diagram. Indicate all entities, relationships, and fields. For fields identify the data types. Create a data dictionary which defines the data used in the database. You do not need to enter your database design into a DBMS at this time. You will be sending a pdf of the ER diagram instead. You will have to use MySQL Workbench for this assignment. Report In the report for this assignment use the standard report format as follows: Process: Discuss the process you go through as you make the database design. This would also be where you would discuss the reasoning for particular design decisions (e.g. "I chose to make an alien table because aliens are a real entity which have distinct properties and relations to the other entities in the database, such as their propensity to cause security flaws in the otherwise perfect software I wrote last week. Also without an aliens table it became hard to visualize how I could create a link between the other tables. As there was a many to many relationship between aliens and security personnel, I needed to create a helper table to link the two."). Note: you are allowed to modify field types in any way that seems reasonable or better (in terms of optimization or security) personal_info emp_id INT(11) birth_date DATE married ENUM('Y', 'N') nationality emp_id INT(11) address VARCHAR(12) TH department dept_id INT(1) It country_code CHAR(2) country_name VARCHAR(56) employee emp_id INT(11) first_name VARCHAR(14) last_name VARCHAR(16) join_date DATE ht dept_name VARCHAR(20) Indexes country_code CHAR(2) phone_home VARCHAR(12) phone_mobile VARCHAR(12) Indexes + + Indexes Indexes I education dept_emp emp_id INT(11) dept_id INT(1) from_date DATE emp_id INT(11) * degree_abby VARCHAR(8) degree_field VARCHAR(56) Indexes > to_date DATE emp_title VARCHAR(15) Indexes salary emp_id INT(11) from_date DATE to_date DATE salary INT(6) allowance INT(6) Indexes Field Record 1 Record 2 Record 3 Record 4 Record 5 Empld E1001 E1002 E1003 E1004 E1005 Empname Saif Ahmed Peter Smith Tony Alter Tom Moody Fred Moore Jobtitle Director Manager Manager Manager Sales Manager Dept 2 1 3 4 3 Joindate 1/1/1995 1/5/1996 2/5/1996 11/5/1996 5/11/1996 DOB 4/22/1955 6/14/1958 11/6/1952 2/5/1956 5/11/1960 Nationality UAE UK USA UK UK Married Yes Yes Yes Yes Yes Address P.O.Box 121 P.O.Box 323 P.O.Box 324 P.O.Box 321 P.O.Box 632 Homephon 04-748742 04-637372 06-638228 04-637378 06-537321 le Mobilepho 050- 050 050- 050-6382911 050-6381911 Ine 6464872 7489789 6467483 M.Tech, Education MBA IMBA Higher Higher Diploma PhD Diploma Basic salary $7,500 $5,000 $5,000 $4,500 $4,000 Allowances $2,000 $1,500 $1,500 $1,250 $1,000 Field Empld Empname Jobtitle Record 6 Record 7 Record 8 Record 9 Record 10 E1006 E1007 E1008 E1009 E1010 Juma Al Ashok Ahmed Ali Deepak Patel Tim Duncan Shamsi Kumar Supervisor Executive Operator Operator Technician 4 1 1 1 1 5/11/1997 6/14/1998 5/11/1996 1/15/1996 1/11/1997 5/18/1965 1/25/1962 8/15/1960 2/20/1966 5/11/1965 Dept Joindate Dateofbirt ih h Nationality UAE India Pakistan Canada UK Yes No No P.O.Box 848 P.O.Box 8489 P.O.Box 8484 Married? No Yes P.O.Box Address P.O.Box 748 7436 Homephon 04-467974 04-748745 e Mobilepho 050- 050- ne 7854587 4888754 Education BBA Diploma 06-448885 04-748874 06-534687 Diploma B.Sc Diploma Basic salary $3,000 $2,000 $1,800 $1,500 $1,800 E1013 Allowances $1,000 $500 $500 $500 $500 Field Record 11 Record 12 Record 13 Record 14 Record 15 Empld E1011 E1012 E1014 E1015 Amira Empname Mary Peters Alia Ahmed Janet Short Debbie Rodrigues Mohd. Jobtitle Executive Executive Assistant Executive Assistant Dept 2 2 2 31 Joindate 1/5/1997 1/9/1998 2/8/1998 11/15/1997 8/11/1997 Dateofbirt 4/22/1965 6/14/1974 11/6/1975 2/5/1968 5/11/1969 h Nationality Canada UAE UAE USA India Married? Yes Yes Yes No Yes P.O.Box P.O.Box P.O.Box Address P.O.Box 1854 P.O.Box 5854 4888 4787 7811 Homephon| 04-7462421 04-6374772 06-4762284 04-632148 06-5384821 e Mobilepho 050- 050- 050 050-4121547 - ne 8451211 2514254 4517852 Education CPA BBA Diploma BBA Diploma Basic salary $2,500 $2,500 $2,000 $2,500 $1,500 Allowances $1,000 $1,500 $1,500 $1,050 $500
Step by Step Solution
There are 3 Steps involved in it
Get step-by-step solutions from verified subject matter experts
