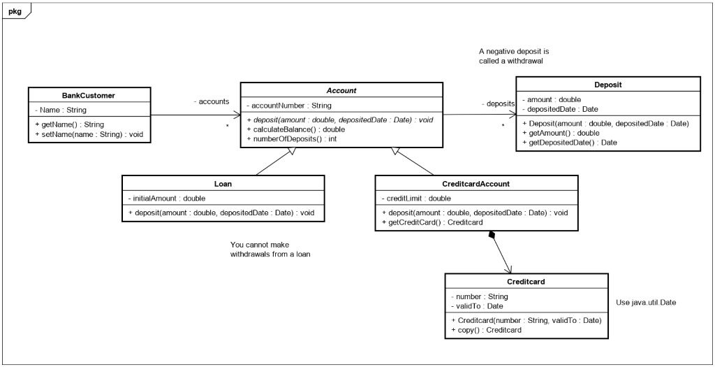
Question: I was given a second UML class diagram to code in java. An explanation of the logic will be extremely useful! pkg A negative deposit
I was given a second UML class diagram to code in java. An explanation of the logic will be extremely useful!
pkg A negative deposit is called a withdrawal Account accounts Deposit amount : double deposited Date: Date deposits BankCustomer Name : String + getName(): String + setName(name : String): void account Number : String + deposit(amount : double, depositedDate : Date) void + calculateBalance(): double + number OfDeposits(): int + Deposit(amount: double, deposited Date: Date) + getAmount(): double + getDepositedDate() : Date Loan Creditcard Account - initialAmount: double + deposit(amount : double, depositedDate : Date) : void creditLimit: double + deposit(amount : double, deposited Date : Date) : void + getCreditCard(): Creditcard You cannot make withdrawals from a loan Creditcard number : String validTo: Date Use java util.Date + Creditcard(number : String, validTo: Date) copy(): Creditcard
Step by Step Solution
There are 3 Steps involved in it
Get step-by-step solutions from verified subject matter experts
