Question: IQ.3] Design and create a MusicStore database for developing application for selling music files to the customers in the Internet environment. Data Requirements: Note: for
![IQ.3] Design and create a MusicStore" database for developing application for](https://dsd5zvtm8ll6.cloudfront.net/si.experts.images/questions/2024/09/66f322c937769_18466f322c8b738e.jpg)

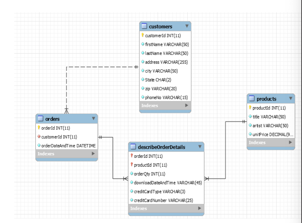
IQ.3] Design and create a MusicStore" database for developing application for selling music files to the customers in the Internet environment. Data Requirements: Note: for this question, we do not need to have actual music files, but a music file name must be unique. You can make reasonable assumptions about the data requirements described below. Each customer must have a customerId (we assume that the customer already registered for the web music delivery service), an email address, first name, last name, street address, city, state, zip code, and a phone number). Each product (i.e., music file) must have a productId, unique name, artist name (who played the music), and unit price. Each customer can have one or more music file downloads. Same music file can be downloaded one or more times for the customer and for her/his friends. After music files are downloaded by a customer, the customer must pay the total amount of the downloaded (i.e., purchased) music files by a credit card. Valid card types are VI (visa), AX (American Express), and CA (Master Card). Each music file download must be identified by a filename (or fileId if you use unique fileId as a primary key), download date and time. The music store needs to keep each customer's purchase history. 1. Create a conceptual MusicStore database schema in ER diagram. 2. Map the conceptual MusicStore database schema to logical database schema. The logical database schema must show referential constraints by drawing an arrow that connects a foreign key column of a referencing table to a primary key column of the referenced table. 3. Use MySQL Workbench to create an ER diagram for a MySQL MusicStore database that stores information about customers, music files, the details of the music file purchase history of each customer. The purchase history needs to store valid credit card type and number. Total amount of the purchased music files must be derived from the database. Include the MySQL ER diagram in your assignment 1 rep (Use any screen capturing/editing tool for this). Refer to an example MySQL mwb ER diagram shown below. customers customerId INT(11) firstName VARCHAR(50) lastName VARCHAR(50) address VARCHAR(255) city VARCHAR(50) State CHAR(2) zip VARCHAR(20) phoneNo VARCHAR(15) Indexes products productid INT(11) orders orderId INT(11) customerId INT(11) orderDateAndTime DATETIME title VARCHAR(50) artist VARCHAR(50) unitPrice DECIMAL (9... Indexes Indexes describeOrderDetails orderId INT(11) productId INT(11) orderQty INT(11) downloadDateAndTime VARCHAR(45) credit Card Type VARCHAR(3) creditcard Number VARCHAR(25) Indexes
Step by Step Solution
There are 3 Steps involved in it
Get step-by-step solutions from verified subject matter experts
