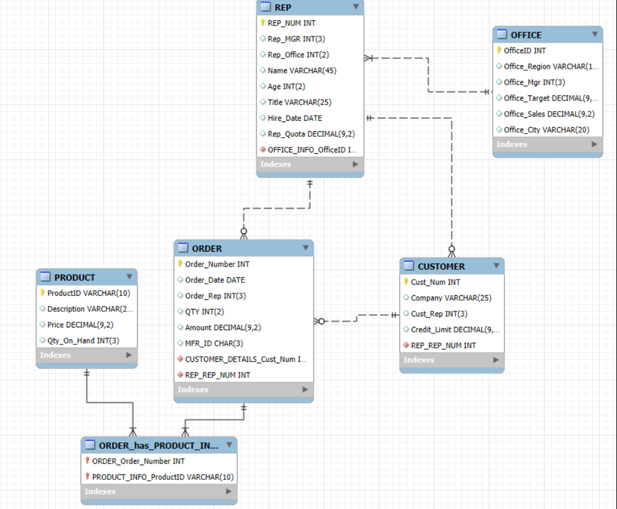
Question: Is this ERD correcT? if anything is wrong, correct it and tell me why please. thank you. pls use crows foot notation
Is this ERD correcT? if anything is wrong, correct it and tell me why please. thank you. pls use crows foot notation
Step by Step Solution
There are 3 Steps involved in it
1 Expert Approved Answer
Step: 1 Unlock
Question Has Been Solved by an Expert!
Get step-by-step solutions from verified subject matter experts
Step: 2 Unlock
Step: 3 Unlock
