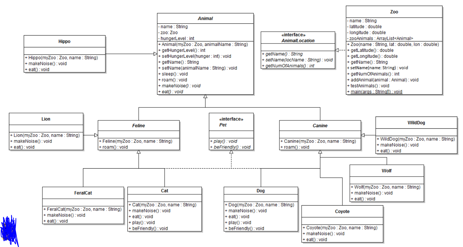
Question: Java Zoo inheritance practice. Zoo Animal interface AnimalLocation Hippo 1- + Hippo(myZoo:Z00, name: String) + makeNoise(): void + eat:void -name: String - zoo: Zoo |-
Java
Zoo inheritance practice.

Zoo Animal interface AnimalLocation Hippo 1- + Hippo(myZoo:Z00, name: String) + makeNoise(): void + eat:void -name: String - zoo: Zoo |- hungerLevel: int + Animal(myZoo Zoo, animalName : String) + getHungerLevel(): int + setHungerLevel(hunger : int) : void + getName(): String + setName(animalName : String): void + sleep(): void + roam(): void + makeNoise(): void + eat:void + getName(): String + setName(locName : String): void + getNumOfAnimals(): int - name : String - latitude: double longitude: double - zooAnimals : ArrayList
Step by Step Solution
There are 3 Steps involved in it
Get step-by-step solutions from verified subject matter experts
