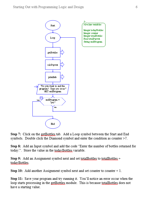
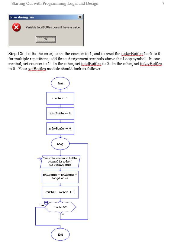
Question: Lab 4.2 - Flowcharts Critical Review In a while loop, the question is asked first. After the statements process, the control goes back above the





Lab 4.2 - Flowcharts Critical Review In a while loop, the question is asked first. After the statements process, the control goes back above the condition Condition True Statements False In a do-while loop, the question is asked last. The statements always process at least one time. Statements Condition In Raptor, you can place the modules before or after the condition depending on whether you want to use a do-while or a while loop. Help Video: 1ab4-2.wmv This lab requires you to convert your pseudocode in Lab 4.1 to a flowchart. Use an application such as Raptor or Visio
Step by Step Solution
There are 3 Steps involved in it
Get step-by-step solutions from verified subject matter experts
