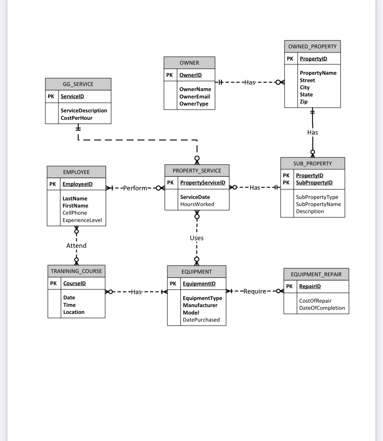
Question: Make the following from the data model design for the Garden glory questions. Use this data model to complete the following tasks: - . Transform
Make the following from the data model design for the Garden glory questions.
Use this data model to complete the following tasks:
Transform the data model to a physical model database design Note:
a Draw the entityrelationship diagram ERD in Crow's foot notation using MS Visio, you can only use the crow's foot database notation template in MS Visio.
b There must be no manytomany relationships to place FKs appropriately
c The ERD must include not only tables, foreign keys and relationships with cardinalities but also all columns and their data types do not use char type only; choose the appropriate data types for each column instead and also display data types in the Visio file.
d The names must be the same as provided in the data model; clearly label the primary keys and foreign keys.
e All foreign keys
are required, ie cannot be null. :
Step by Step Solution
There are 3 Steps involved in it
1 Expert Approved Answer
Step: 1 Unlock
Question Has Been Solved by an Expert!
Get step-by-step solutions from verified subject matter experts
Step: 2 Unlock
Step: 3 Unlock
