Question: MySQL using MySQL work bench and MAMP /*1. Select the average mpg city and the average fuel cost annually, grouped by fuel type. Return the



MySQL using MySQL work bench and MAMP
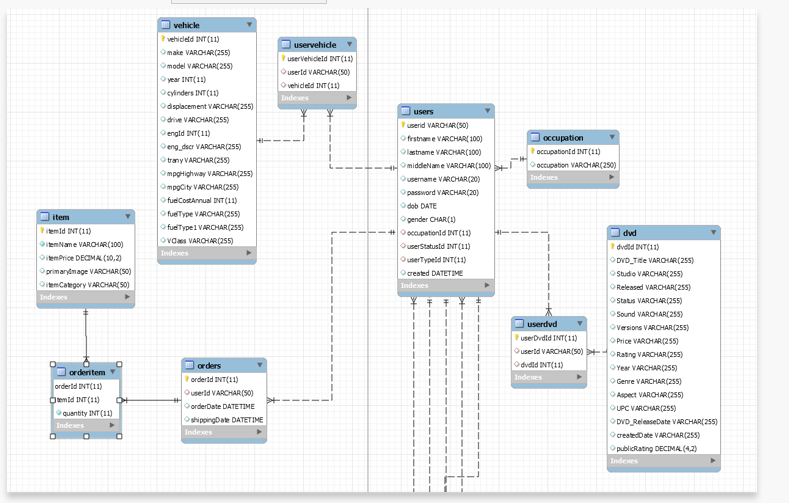
/*1. Select the average mpg city and the average fuel cost annually, grouped by fuel type. Return the rows with the best mpg city first. Paste the SQL below. uservehide user vehideld INT (11) userId VARCHAR(50) vehidet INT (11) Users vehicle vehideld INT (11) omake VARCHAR(255) model VARCHAR(255) year INT(11) cylinders INT (11) displacement VARCHAR(255) drive VARCHAR (255) engid INT(11) eng_dser VARCHAR(255) trany VARCHAR(255) Ompohighway VARCHAR(255) mpgcity VARCHAR(255) fue CostAnnual INT (11) fueType VARCHAR(255) fuel Type I VARCHAR(255) ovas VARCHAR(255) occupation occupation d INT (11) occupation VAROHAR (250) userid VAROLAR (50) frstrane VARCHAR(100) lastname VARCHAR(100) middleName VARCHAR(100) username VARCHAR(20) password VARCHAR (20) dob DATE gender CHAR(1) OccupationId INT (11) userStatusid INT (11) userTypeId INT(11) created DATETIME Indexes item itemid INT (11) itemName VARCHAR(100) itemPrice DECIMA (10,2) primarydmage VARCHAR(50) item Category VARCHAR(50) Idees userdvd user Dvdid INT(11) userid VARCHAR(50) dveld INT(11) dvd dveld INT(11) DVD Tie VAROLAR(255) Studio VARCHAR(255) Released VARCHAR(255) Status VARCHAR(255) Sound VAROHAR(255) Versions VARCHAR(255) Price VAROHAR (255) OR Rating VARCHAR(255) Year VARCHAR(255) Genre VARCHAR(255) Aspect VARCHAR(255) UPC VARCHAR(255) DVD Release Date VARCHAR(255) createdDate VARCHAR(255) publicating DECIMAL (42) Indexes orderitem orderd INT(11) Oteld INT (11) quantity INT (11) orders orderid INT(11) used VARCHAR(50) orderDate DATETIME shipping DATETIME Result UruH Export/import! user VehicleId 60148 60149 60151 60152 60153 60154 60155 60156 60157 60158 60159 60160 NOW | Eolt! EC userId vehicleId 1eb26259-elfe-11e2-9fca-c42c03098f6c22384 leb 26259-elfe-11e2-9fca-c42c03098f6c 10000 1eb36705-eiff-11e2-881b-c42c03098f6c 10069 1eb46382-e20d-11e2-a565-c42c03098f6c 1000 1eb5773d-e 243-11e2-b737-c42c03098f6c 22770 1eb5773d-e243-11e2-b737-c42c03098f6c 10000 1eb5773d-e 243-11e2-b737-c42c03098f6c 22523 1eb75200-e248-11e2-921b-c42c03098f6c 18193 1eb75200-e248-11e2-921b-c42c03098f6c 11061 leb 75200-e248-11e2-921b-c42c03098f6c 17019 lebaee7a-e215-11e2-a0dc-c42c03098f6c16493 1ebc348e-e20a-11e2-97e0-b827ebe08a9f 12674 Result Grid vehicleId HNM 1 Filter Rows: make model Alfa Romeo Spider Veloce 2000 Bertone X1/9 Chevrolet Corvette Chevrolet Corvette Nissan 300ZX Nissan 300ZX Nissan 300ZX Nissan 300ZX Nissan 300ZX Ferrari Testarossa Ferrari 308 Ford EXP Edit: 4 year cylinders 1985 4 1985 4 1985 8 1985 1985 1985 1985 1985 6 1985 6 1985 12 1985 8 1985 4 5 Export/Import: Wrap Cell Content: A Fetch rows: B displacement drive engid eng_dscr trany 2.0 Rear-Wheel Drive 9011 (FFS) Manual 5-spd 1.5 Rear-Wheel Drive 12710 Manual 5-spd Rear-Wheel Drive 4185 (350 V8) (FFS) Automatic 4-spd Rear-Wheel Drive 4185 (350 V8) (FFS) Manual 4-spd Rear-Wheel Drive 38043 (GUZZLER) (FFS,TRBO) Automatic 4-spd Rear-Wheel Drive 38044 (FFS,TRBO) Automatic 4-spd Rear-Wheel Drive 38041 (FFS) Automatic 4-spd Rear-Wheel Drive 38041 (FFS) Manual 5-spd Rear-Wheel Drive 38042 (FFS,TRBO) Manual 5-spd Rear-Wheel Drive 22020 (GUZZLER) Manual 5-spd Rear-Wheel Drive 22010 (GUZZLER) Manual 5-spd Front-Wheel Drive 3101 Automatic 3-spd mpg Highway mpgCity 35.0 23.3333 36.0 25.0 29.0 18.0 28.0 18.0 24.359 18.0 27.0 19.0 27.0 19.0 32.0 21.0 30.0 19.0 19.0 11.0 20.0 11.0 39.0 27.7778 fuelCostAnnual 2600 2500 3250 3250 3450 3250 3250 2900 3050 5000 5000 2300 fuelType Regular Regular Regular Regular Regular Regular Regular Regular Regular Regular Regular Regular fuelType1 Regular Gasoline Regular Gasoline Regular Gasoline Regular Gasoline Regular Gasoline Regular Gasoline Regular Gasoline Regular Gasoline Regular Gasoline Regular Gasoline Regular Gasoline Regular Gasoline vClass Two Seaters Two Seaters Two Seaters Two Seaters Two Seaters Two Seaters Two Seaters Two Seaters Two Seaters Two Seaters Two Seaters Two Seaters N OOSE
Step by Step Solution
There are 3 Steps involved in it
Get step-by-step solutions from verified subject matter experts
