Question: ORACLE SQL DEVELOPER/ORACLE FORMS BUILDER What Master Detail Relationship Forms can I make from these attributes ? DROP TABLE payment CASCADE CONSTRAINTS; DROP TABLE sales_line
ORACLE SQL DEVELOPER/ORACLE FORMS BUILDER
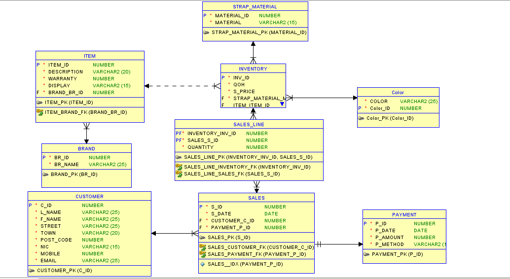
What Master Detail Relationship Forms can I make from these attributes ?
DROP TABLE payment CASCADE CONSTRAINTS; DROP TABLE sales_line CASCADE CONSTRAINTS; DROP TABLE inventory CASCADE CONSTRAINTS; DROP TABLE strap_material CASCADE CONSTRAINTS; DROP TABLE color CASCADE CONSTRAINTS; DROP TABLE item CASCADE CONSTRAINTS; DROP TABLE brand CASCADE CONSTRAINTS; DROP TABLE sales CASCADE CONSTRAINTS; DROP TABLE customer CASCADE CONSTRAINTS;
CREATE TABLE customer (c_id NUMBER(5), c_last VARCHAR2(30), c_first VARCHAR2(30), c_birthdate DATE, c_address VARCHAR2(30), c_city VARCHAR2(30), c_state CHAR(2), c_zip VARCHAR2(10), c_phone VARCHAR2(10), c_email VARCHAR2(50), CONSTRAINT customer_c_id_pk PRIMARY KEY (c_id));
CREATE TABLE sales (s_id NUMBER(8), c_id NUMBER(5), s_date DATE, CONSTRAINT sales_s_id_pk PRIMARY KEY (s_id), CONSTRAINT orders_c_id_fk FOREIGN KEY (c_id) REFERENCES customer(c_id));
CREATE TABLE brand (br_id NUMBER(8), br_name VARCHAR2(30), CONSTRAINT brand_b_id_pk PRIMARY KEY (br_id));
CREATE TABLE item (item_id NUMBER(8), item_desc VARCHAR2(30), item_display VARCHAR2(30), br_id NUMBER(8), CONSTRAINT item_item_id_pk PRIMARY KEY (item_id), CONSTRAINT item_br_id_fk FOREIGN KEY (br_id) REFERENCES brand(br_id));
CREATE TABLE color (color VARCHAR2(20), CONSTRAINT color_color_pk PRIMARY KEY (color));
CREATE TABLE strap_material (mat_id NUMBER(8), mat_desc VARCHAR2(30), CONSTRAINT material_m_id_pk PRIMARY KEY (mat_id));
CREATE TABLE inventory (inv_id NUMBER(10), item_id NUMBER(8), mat_id NUMBER(8), color VARCHAR2(20), inv_qoh NUMBER(4), inv_price NUMBER(6,2), CONSTRAINT inventory_inv_id_pk PRIMARY KEY (inv_id), CONSTRAINT inventory_item_id_fk FOREIGN KEY (item_id) REFERENCES item(item_id), CONSTRAINT inventory_mat_id_fk FOREIGN KEY (mat_id) REFERENCES strap_material(mat_id), CONSTRAINT inventory_color_fk FOREIGN KEY (color) REFERENCES color(color));
CREATE TABLE sales_line (s_id NUMBER(8), inv_id NUMBER(10), s_quantity NUMBER(4) NOT NULL, CONSTRAINT sales_line_s_id_fk FOREIGN KEY (s_id) REFERENCES sales(s_id), CONSTRAINT sales_line_inv_id_fk FOREIGN KEY (inv_id) REFERENCES inventory(inv_id), CONSTRAINT sales_line_sid_invid_pk PRIMARY KEY (s_id, inv_id));
CREATE TABLE payment (p_id NUMBER(8), p_date DATE, p_amount NUMBER(6,2), p_method VARCHAR2(30), s_id NUMBER(8), CONSTRAINT pay_p_id_pk PRIMARY KEY (p_id), CONSTRAINT pay_s_id_fk FOREIGN KEY (s_id) REFERENCES sales(s_id));
INSERT INTO CUSTOMER VALUES (1, 'Styn', 'Jones', to_date('04/09/1953', 'mm/dd/yyyy'), '1156 Water Street, Apt. #3', 'Osseo', 'WI', '54705', '7155558943','stynjones@g.com');
INSERT INTO CUSTOMER VALUES (2, 'Sylvia', 'Fox', to_date('07/10/1973', 'mm/dd/yyyy'), '7645 Wisconsin Street', 'Radisson', 'WI', '43565', '7154558965','syl21@g.com');
INSERT INTO CUSTOMER VALUES (3, 'Tommy', 'Viceroy', to_date('10/09/1993', 'mm/dd/yyyy'), '965 Smith Avenue', 'Silver Lake', 'WI', '41276', '7155554653','timvic@g.com');
INSERT INTO CUSTOMER VALUES (4, 'Danny', 'Wist', to_date('03/25/1998', 'mm/dd/yyyy'), '454 Western Boulevard', 'Apple Valley', 'WI', '87655', '7155657345','danielwist12@g.com');
INSERT INTO CUSTOMER VALUES (5, 'Vinteihero', 'Smith', to_date('07/08/1953', 'mm/dd/yyyy'), '91 Swiss Street', 'Washburn', 'WI', '98765', '7155565984','vsmith@g.com');
INSERT INTO brand VALUES (1, 'Citizen');
INSERT INTO brand VALUES (2, 'Casio');
INSERT INTO brand VALUES (3, 'Seiko');
INSERT INTO brand VALUES (4, 'Titan');
INSERT INTO brand VALUES (5, 'Tissot');
INSERT INTO brand VALUES (6, 'Polar');
INSERT INTO brand VALUES (7, 'Boss');
INSERT INTO item VALUES (1, 'Men''s Nivihawk AT','Analogue', 5);
INSERT INTO item VALUES (2, 'Ladie''s Astin Smartwatch','Digital', 6);
INSERT INTO item VALUES (3, 'Men''s Opera','Analogue', 1);
INSERT INTO item VALUES (4, 'Men''s Classic 80','Analogue', 2);
INSERT INTO item VALUES (5, 'Men''s Elecgnoc Thrill','Analogue', 3);
INSERT INTO item VALUES (6, 'Ladie''s Ocean Pearl','Analogue', 4);
INSERT INTO item VALUES (7, 'Men''s Blue Sapphire','Analogue', 5);
INSERT INTO color VALUES ('Sky Blue'); INSERT INTO color VALUES ('Light Grey'); INSERT INTO color VALUES ('Black'); INSERT INTO color VALUES ('Navy'); INSERT INTO color VALUES ('Royal'); INSERT INTO color VALUES ('Brown'); INSERT INTO color VALUES ('Blue'); INSERT INTO color VALUES ('Red'); INSERT INTO color VALUES ('Dark Blue'); INSERT INTO color VALUES ('Turquoise'); INSERT INTO color VALUES ('Bright Pink'); INSERT INTO color VALUES ('White');
INSERT INTO strap_material VALUES (1, 'Leather');
INSERT INTO strap_material VALUES (2, 'Resin');
INSERT INTO strap_material VALUES (3, 'Plastic');
INSERT INTO strap_material VALUES (4, 'Metal');
INSERT INTO strap_material VALUES (5, 'Wood');
INSERT INTO inventory VALUES (1, 2, 5, 'Sky Blue', 3, 112.99 );
INSERT INTO inventory VALUES (2, 1, 3, 'Light Grey', 7, 99.80);
INSERT INTO inventory VALUES (3, 4, 4, 'Black', 1, 92.90);
INSERT INTO inventory VALUES (4, 5, 2, 'Black', 0, 80.95);
INSERT INTO inventory VALUES (5, 3, 1, 'White', 4, 234.99);
INSERT INTO sales VALUES (1, 4, TO_DATE('08/15/2022', 'MM/DD/YYYY'));
INSERT INTO sales VALUES (2, 2, TO_DATE('06/16/2022', 'MM/DD/YYYY'));
INSERT INTO sales VALUES (3, 1, TO_DATE('04/05/2022', 'MM/DD/YYYY'));
INSERT INTO sales VALUES (4, 5, TO_DATE('10/17/2022', 'MM/DD/YYYY'));
INSERT INTO sales VALUES (5, 4, TO_DATE('11/25/2022', 'MM/DD/YYYY'));
INSERT INTO sales VALUES (6, 5, TO_DATE('12/29/2022', 'MM/DD/YYYY'));
INSERT INTO sales_line VALUES (4, 5, 1);
INSERT INTO sales_line VALUES (3, 2, 1);
INSERT INTO sales_line VALUES (6, 3, 1);
INSERT INTO sales_line VALUES (1, 1, 1);
INSERT INTO sales_line VALUES (2, 4, 1);
INSERT INTO payment VALUES (1, TO_DATE('10/17/2022', 'MM/DD/YYYY'), 245.99, 'Cash', 4);
INSERT INTO payment VALUES (2, TO_DATE('12/29/2022', 'MM/DD/YYYY'), 300.99, 'Juice', 6);
INSERT INTO payment VALUES (3, TO_DATE('11/25/2022', 'MM/DD/YYYY'), 90.99, 'Cash', 5);
INSERT INTO payment VALUES (4, TO_DATE('08/15/2022', 'MM/DD/YYYY'), 300.99, 'Juice', 1);
INSERT INTO payment VALUES (5, TO_DATE('04/05/2022', 'MM/DD/YYYY'), 124.99, 'Cash', 3);
INSERT INTO payment VALUES (6, TO_DATE('06/16/2022', 'MM/DD/YYYY'), 650.99, 'Cash', 2);
COMMIT;

\begin{tabular}{|l|l|} \hline \multicolumn{2}{|c|}{ STRAP_MATERIAL } \\ \hline P MATERIAL_ID NUMBER \\ MATERIAL & VARCHAR2 (15) \\ \hline \multirow{2}{*}{ MTRAP_MATERIAL_PK(MATERIAL_ID) } \end{tabular} \begin{tabular}{|lll|} \hline \multicolumn{2}{|c|}{ CUSTOMER } \\ \hlineP C_ID & NUMBER \\ L_NAME & VARCHAR2 (25) \\ F_NAME & VARCHAR2 (25) \\ STREET & VARCHAR2 (25) \\ TOWN & VARCHAR2 (20) \\ POST_CODE & NUMBER \\ NIC & VARCHAR2 (15) \\ MOBILE & NUMBER \\ EMAIL & VARCHAR2 (25) \\ \hline CUSTOMER_PK(C_ID) \\ \hline \end{tabular}
Step by Step Solution
There are 3 Steps involved in it
Get step-by-step solutions from verified subject matter experts
