Question: please answer the question as per the check list 2 The old ERD 3 The new Normalized ERD 4 A summary of the changes that



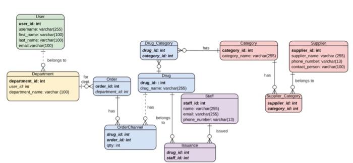
User user_id:int username: varchar(255) first_name: varchar(100) last_name: varchar(100) email varchar(100) has Drug Category drugid:int category Id:int Category category id: int category_namer:varchar(255) Supplier supplier id: int supplier_ame: varchar (255) phone_number: varchar(13) contact person varchar(100) belongs to Department department id int user_id in department_name: varchar(100) Drug drug id:int drug_name: varchar(255) dept Order Oorder_id:int department idint belongs to Super Category supplier id: int category, idint staff id:int name varchar(255) email varchar(255) phone_number: varchar(1.3 belongs OrderChannel drug id; int order Id: in otty in Isance drugid:int staff id:int Assignment 2 In the last assignment (1.2) you were asked to propose a database for a business. For this assignment you need to work on the SAME database and make improvements to it to Make sure you do the following: 1. Expand and enhance your database design to include Supertype and Subtype entities (refer to the lesson on Feb 20). You have the choice to decide if the Specialization Hierarchy is Disjoint or Overlapping and if the constraints are Partial or Complete. Make sure you apply this to no less than 2 Entities. If in your previous assignment you did not provide any entities that could be Extended then make sure you add to your Database design entities that could be categorized 2. Improve your database design by make sure your tables are Normalized. (refer to the lesson on Feb 27). To solve this go through the check list provided with this assignment and make sure you have done all the recommendation given to you. Note: This Check list is recommended for your use anytime you design a database 3. Create at least 1 recursive relationship. What to Submit? Create a PDF file with: 1. Your name and ID 2- The old ERD 3. The new Normalized ERD 4. A summary of the changes that you have applied to your design. This assignment is worth 15% of your final Mark. To make sure you get a full mark make sure you all items mentioned in the check list is considered in your database design Data-Modeling Checklist Below is a check list of conditions that you need to account for when you design a database 1. Business rules Properly document and verify all business rules with the end users Ensure that all business rules are written precisely, clearly, and simply The business rules must help identify entities, attributes, relationships, and constraints Identify the source of all business rules, and ensure that each business rule is justified, dated, and signed off by an approving authority 2. Data modeling Naming conventions: all names should be limited in length (database-dependent size) 3. Entity names: . Should be nouns that are familiar to business and should be short and meaningful . Should document abbreviations, synonyms, and aliases for each entity . Should be unique within the model . For composite entities, may include a combination of abbreviated names of the entities linked through the composite entity 4- Attribute names: . Should be unique within the entity Should use the entity abbreviation as a prefix Should be descriptive of the characteristic Should use suffixes such as _ID, _NUM, or _CODE for the PK attribute Should not be a reserved word . Should not contain spaces or special characters such as @...or & 5. Relationship names: Should be active or passive verbs that clearly indicate the nature of the relationship 6- Entities: Each entity should represent a single subject Each entity should represent a set of distinguishable entity instances All entities should be in 3NF or higher Any entities below 3NF should be justified Granularity of the entity instance should be clearly defined PK should be clearly defined and support the selected data granularity 7. Attributes: . Should be simple and single-valued (atomic data) Should document default values, constraints, synonyms, and aliases Derived attributes should be clearly identified and include source(s) Should not be redundant unless this is required for transaction accuracy, performance, or maintaining a history Nonkey attributes must be fully dependent on the PK attribute 8. Relationships: Should clearly identify relationship participants Should clearly define participation, connectivity, and document cardinality 9. ER model: Should be validated against expected processes: inserts, updates, and deletions Should evaluate where, when, and how to maintain a history Should not contain redundant relationships except as required . Should minimize data redundancy to ensure single-place updates . Should conform to the minimal data rule: All that is needed is there, and all that is there is needed
Step by Step Solution
There are 3 Steps involved in it
Get step-by-step solutions from verified subject matter experts
