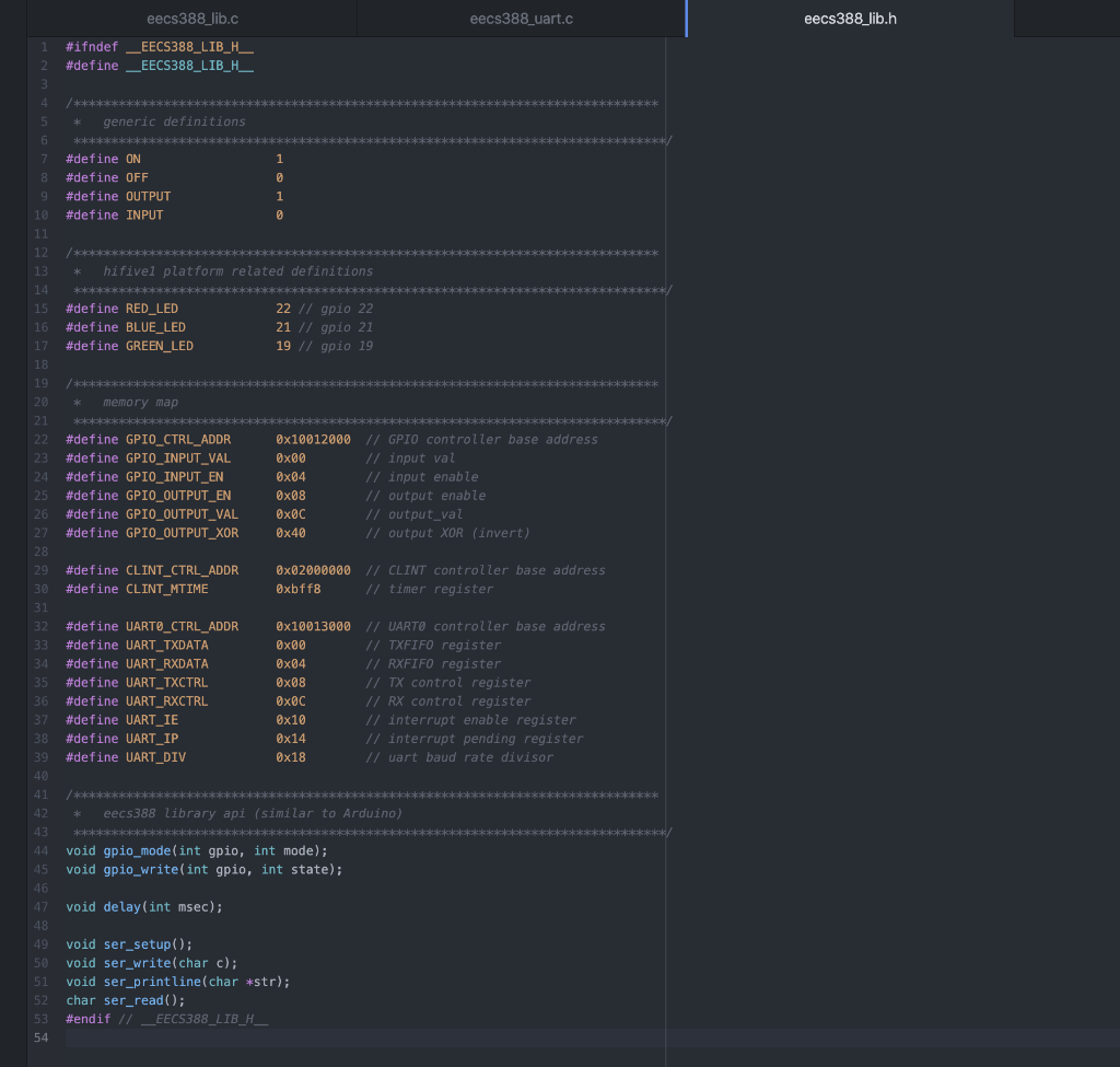
Question: Please help me with the code for the lib.c file. I need this is C code, eecs388_uart.c eecs388_lib.h eecs388_lib.c #include #include eecs388_lib.h void gpio_mode(int gpio,
Please help me with the code for the lib.c file. I need this is C code,




eecs388_uart.c eecs388_lib.h eecs388_lib.c #include
Step by Step Solution
There are 3 Steps involved in it
Get step-by-step solutions from verified subject matter experts
