Question: Problem 4 7 Write a query to display the manager name, department name, department phone number, employee name, customer name, invoice date, and invoice total
Problem
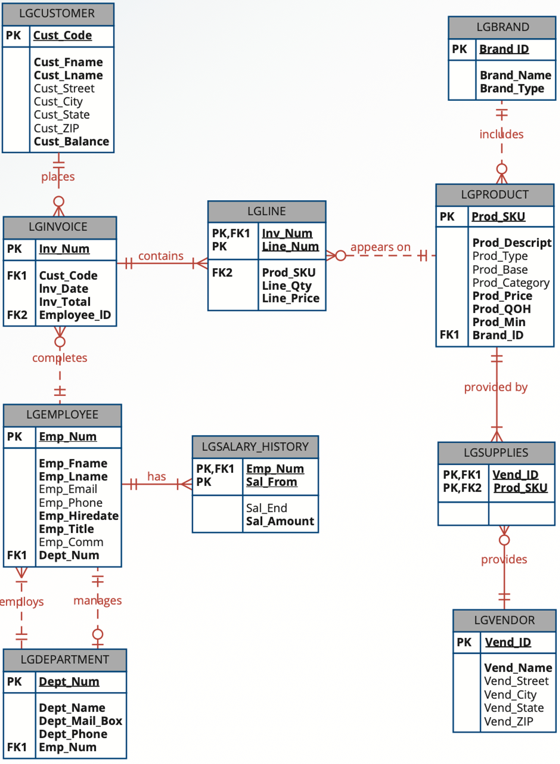
Write a query to display the manager name, department name, department phone number, employee name, customer name, invoice date, and invoice total for the department manager of the employee who made a sale to a customer whose last name is Hagan on May Figure P
MNGFNAME MNGLNAME DEPTNAME DEPTPHONE EMPFNAME EMPLNAME CUSTFNAME CUSTLNAME INVDATE INVTOTAL
FRANKLYN STOVER SALES THURMAN WILKINSON DARELL HAGAN
Step by Step Solution
There are 3 Steps involved in it
1 Expert Approved Answer
Step: 1 Unlock
Question Has Been Solved by an Expert!
Get step-by-step solutions from verified subject matter experts
Step: 2 Unlock
Step: 3 Unlock
