Question: Question 1: Relation Algebra Specify the following queries on the COMPANY relational database schema (e) Retrieve the names of employees who work on every project
Question 1: Relation Algebra
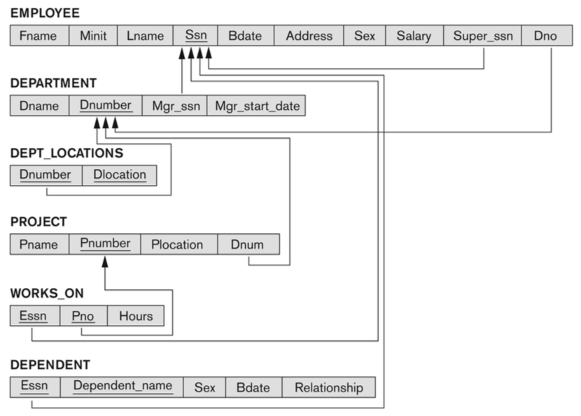
Specify the following queries on the COMPANY relational database schema

(e) Retrieve the names of employees who work on every project controlled by Research department.
(f) Find the names and addresses of employees who work on at least one project located in Houston but whose department has no location in Houston.
(g) List the last names of department managers who have no dependents.
EMPLOYEE Fname Minit Lname Bdate Address Sex Salary Super s5n Dno DEPARTMENT Dname Dnumber Mgr_ssn Mgr_start_date DEPT LOCATIONS Dnumber Dlocation PROJECT Pname Pnumber Plocation Dnum WORKS ON Essn Pno Hours DEPENDENT Essn Dependent_name Sex Bdate Relationship
Step by Step Solution
There are 3 Steps involved in it
Get step-by-step solutions from verified subject matter experts
