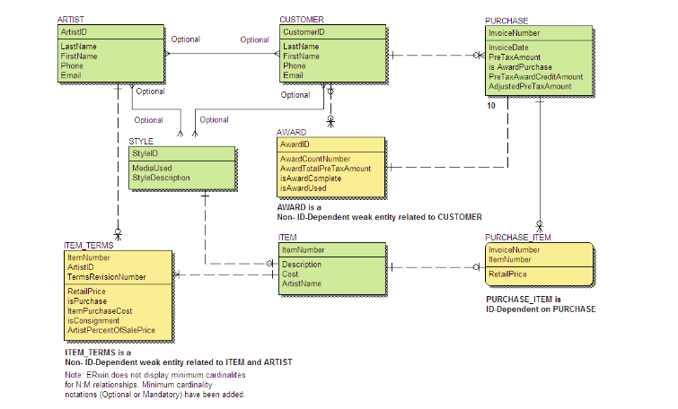
Question: Referring to the model above, please convert the data model you constructed for James River Jewelry into a relational database design by Microsoft ACCESS or

Referring to the model above, please convert the data model you constructed for James River Jewelry into a relational database design by Microsoft ACCESS or by hand/on paper. Please also document your database design as follows.
-
Specify tables, primary keys, and foreign keys.
-
Describe how you have represented weak entities, if any exist.
-
Describe how you have represented supertype and subtype entities, if any exist.
-
Document any business rules that you think might be important.
Optional Optional ARTIST Artists LastName FirstName Phone Email CUSTOMER Customer LastName FirstName Phone Email PURCHASE InvoiceNumber InvoiceDate Pre TaxAmount is Award Purchase PreTaxAward Credit Amount AdjustedPreTaxAmount Optional Optional 10 Optional | Optional 1 STYLE Stylelo Mediased | StyleDescription AWARD Awardid AwardCount Number AwardTotalPreTaxAmount is AwardComplete is AwardUsed AWARD is a Non-ID-Dependent weak entity related to CUSTOMER ITEM itemNumber Description Cost Artist Name PURCHASE ITEM InvoiceNumber ItemNumber RetailPrice ITEM_TERMS ItemNumber Artisti Terms Revision Number RetailPrice isPurchase ItemPurchase Cost isConsignment ArtistPercentOfSale Price PURCHASE_ITEM IS ID Dependent on PURCHASE ITEM_TERIAS is a Non-ID-Dependent weak entity related to ITEM and ARTIST Note: Erwin does not display minimum cardinalites for NM relationships. Minimum cardinality notations (Optional or Mandatory) have been added
Step by Step Solution
There are 3 Steps involved in it
Get step-by-step solutions from verified subject matter experts
