Question: SQL What cities have active members? Are there any cities listed in the city table with no active members? What state are those cities in?
SQL

- What cities have active members? Are there any cities listed in the city table with no active members? What state are those cities in?
I understand how to answer the first question, but I am confused on writing the queries for the latter.

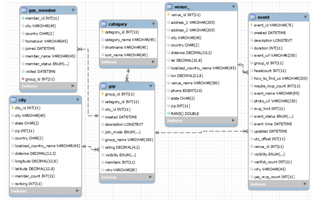
venue gip_member member_id INT(11) city VARCHAR(45) country CHAR(2) hometown VARCHAR(45) joined DATETIME member_name VARCHAR(45) member_status ENUM(...) visited DATETIME group_id INT(11) Indexes category category_id INT(11) category_name VARCHAR(45) shortname VARCHAR(45) sort_name VARCHAR(45) Indexes 1 grp city city_id INT(11) city VARCHAR(45) state CHAR(2) zip INT(11) country CHAR(2) localized_country_name VARCHAR(45) distance DECIMAL(12,3) longitude DECIMAL (12,8) latitude DECIMAL (12,8) member_count INT(11) ranking INT(11) Indexes ++ venue_id INT(11) event address_1 VARCHAR(200) event_id VARCHAR(75) address_2 VARCHAR(200) created DATETIME city VARCHAR(45) description LONGTEXT country CHAR(2) duration INT(11) distance DECIMAL(10,2) event_url VARCHAR (250) lat DECIMAL(10,8) Hh group_id INT(11) localized_country_name VARCHAR(45) kheadcount INT(11) lon DECIMAL(12,8) how_to_find_us VARCHAR(250) venue_name VARCHAR(300) maybe_rsvp_count INT(11) phone BIGINT(20) event_name VARCHAR(95) state CHAR(2) photo_url VARCHAR(250) zip INT(11) svp_limit INT(11) RANDO) DOUBLE event_status ENUM(...) Indexes event time DATETIME updated DATETIME utc_offset INT(11) venue_id INT(11) visibility ENUM(...) vaitlist_count INT(11) why VARCHAR(45) yes_ rsvp_count INT(11) Indexes group_id INT(11) category_id INT(11) oty_id INT(11) created DATETIME description LONGTEXT join_mode ENUM(...) HT group_name VARCHAR(150) rating DECIMAL(4,2) visibility ENUM(...) members INT(11) who VARCHAR(85) Indexes SELECT hometown, COUNT(*) FROM grp_member GROUP BY hometown ORDER BY COUNT(*) DESC
Step by Step Solution
There are 3 Steps involved in it
Get step-by-step solutions from verified subject matter experts
