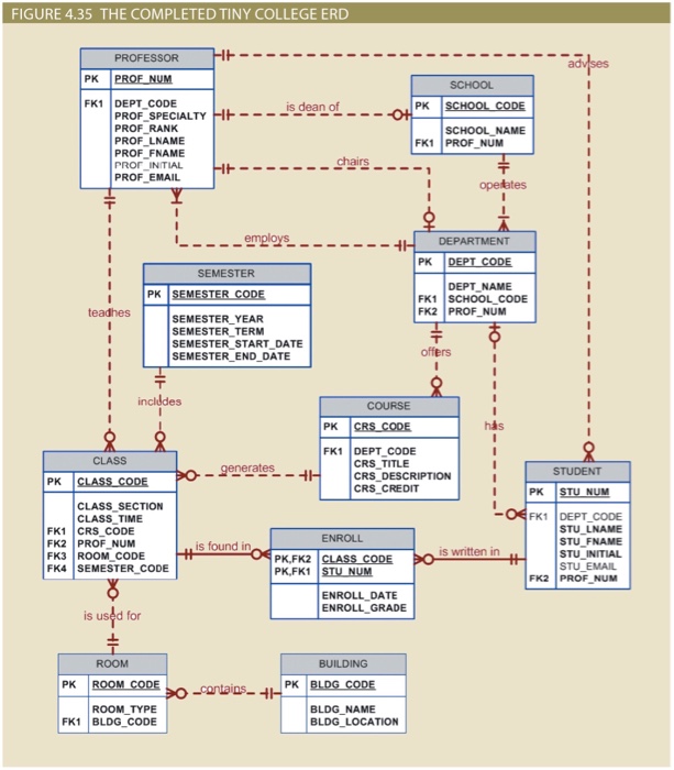
Question: SSIGNMENT INFORMATION Points Possible 20 This is a group assignment (at most three students in a group) Create an ERD based on the Crow's Foot
SSIGNMENT INFORMATION Points Possible 20 This is a group assignment (at most three students in a group) Create an ERD based on the Crow's Foot notation, using the following requirements (business rules): 1) An INVOICE is written by a SALESREP. Each sa es representative can write many invoices, but each invoice is written by a single sales representative: 2The INVOICE s written for a single CUSTOMER. However. each customer can have many invoices: 3 An INVOICE caninclude many cetail lines (LINE) each of which describes one product bought by the customer 4)The product information stored in a PRODUCT entity: ationis found in a VENDOR entity
Step by Step Solution
There are 3 Steps involved in it
Get step-by-step solutions from verified subject matter experts
