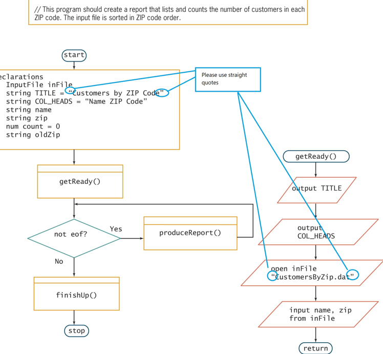
Question: / / This program should create a report that lists and counts the number of customers in each ZIP code. The input file is sorted
This program should create a report that lists and counts the number of customers in each
ZIP code. The input file is sorted in ZIP code order.Please debug the image
Step by Step Solution
There are 3 Steps involved in it
1 Expert Approved Answer
Step: 1 Unlock
Question Has Been Solved by an Expert!
Get step-by-step solutions from verified subject matter experts
Step: 2 Unlock
Step: 3 Unlock
