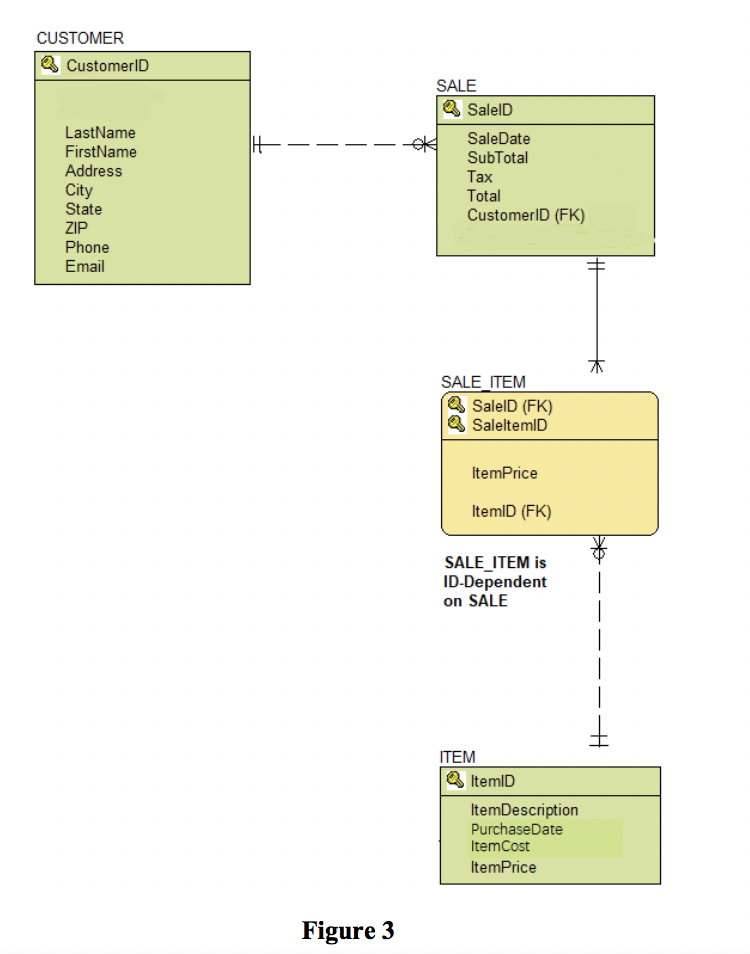
Question: Use syntax to answer following questions Based on database design in Figure 3. Create tables. Use surrogate key, set primary key, enforce referential integrity and
Use syntax to answer following questions
Based on database design in Figure 3. Create tables. Use surrogate key, set primary key, enforce referential integrity and define cascading behaviors

Step by Step Solution
There are 3 Steps involved in it
Get step-by-step solutions from verified subject matter experts
