Question: Write a query to break down the groups by ratings, showing the count of groups with no ratings, as well as a count of each
Write a query to break down the groups by ratings, showing the count of groups with no ratings, as well as a count of each of the following ranges: 1-1.99, 2-2.99, 3-3.99, 4-4.99, and 5.
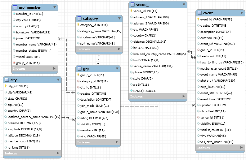
Note: If a group has no ratings, its rating will appear as "0" in the ratings column of the grp table. hint Use a CASE WHEN or IF/THEN statement to categorize the ratings.
Guiding Questions To Consider
- How many groups have 5 star ratings?
- Of the groups that have been rated, what percent of groups are rated 5 stars?
- Is this a reliable measure of the success or popularity of the group?
b. Instead of focusing on rating alone, you should also look at membership numbers. Of the groups who have perfect 5 star ratings, write a query to find those with the most members.
c. Adjust your previous query to include the city for each group to ensure you are selecting three groups from New York, one from Chicago and one from San Francisco. Hint You'll need to JOIN the city table to access the city names.
d.
Before making your selection, you need to ensure you are choosing from a wide variety of groups. Make sure your query includes the category information before making your recommendations.
Guiding Questions and Considerations:
- Should you only include groups from the most popular categories?
- What about including only groups from the least represented categories to try and increase the variety of groups on LetsMeet?

Step by Step Solution
There are 3 Steps involved in it
Get step-by-step solutions from verified subject matter experts
