Question: Write and execute the SQL commands in VLABS SQL Server to create the seven tables and the primary/foreign keys for those tables. The seven tables
Write and execute the SQL commands in VLABS SQL Server to create the seven tables and the primary/foreign keys for those tables.
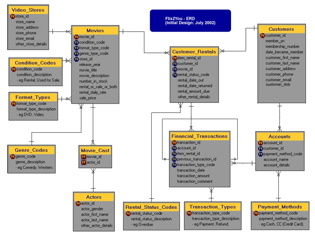
The seven tables are on the right hand of the picture, which are:
Customer_Rentals
Financial_Transcations
Rental_Status_codes
Transaction_Types
Customers
Accounts
Payment_Methods

The sample of creating the left seven table is list below:
/* This script will create 7 tables of the FLIX2YOU database
along with primary and foreign keys */
/* Modifications to script:
(1) reversed order of drop table financial_transactions and account; 1/3/13 by glh
*/
/* Drop tables that may already exist */
/* The following code is commented out
and is available for your use if you
need to drop all the tables
DROP TABLE movie_cast;
DROP TABLE financial_transactions;
DROP TABLE accounts;
DROP TABLE customer_rentals;
DROP TABLE movies;
DROP TABLE genre_codes;
DROP TABLE format_types;
DROP TABLE video_stores;
DROP TABLE condition_codes;
DROP TABLE actors;
DROP TABLE customers;
DROP TABLE rental_status_codes;
DROP TABLE transaction_types;
DROP TABLE payment_methods;
*/
/* create tables */
/* genre_codes */
CREATE TABLE genre_codes(
genre_code int IDENTITY(1,1) NOT NULL,
genre_code_description varchar(32) NOT NULL);
/* format_types */
CREATE TABLE format_types(
format_type_code int IDENTITY(1,1) NOT NULL,
format_type_description varchar(32) NOT NULL);
/* video_stores */
CREATE TABLE video_stores(
store_id int IDENTITY(1,1) NOT NULL,
store_name varchar(32) NOT NULL,
store_address varchar(128) NOT NULL,
store_city varchar(32) NOT NULL,
store_state varchar(2) NOT NULL,
store_zip varchar(12) NOT NULL,
store_email varchar(128) NOT NULL,
other_store_details varchar(512) NOT NULL);
/* condition_code */
CREATE TABLE condition_codes(
condition_code int IDENTITY(1,1) NOT NULL,
condition_code_description varchar(32) NOT NULL);
/* actors */
CREATE TABLE actors(
actor_id int IDENTITY(1,1) NOT NULL,
actor_gender char(1) NOT NULL,
actor_first_name varchar(32) NOT NULL,
actor_last_name varchar(32) NOT NULL,
other_actor_details varchar(512) NOT NULL);
/* movies */
CREATE TABLE movies(
movie_id int IDENTITY(1,1) NOT NULL,
condition_code int NOT NULL,
format_type_code int NOT NULL,
genre_type_code int NOT NULL,
store_id int NOT NULL,
release_year int NOT NULL,
movie_title varchar(128) NOT NULL,
movie_description varchar(1024) NOT NULL,
number_in_stock int NOT NULL,
rental_or_sale_or_both tinyint NOT NULL,
rental_daily_rate money NOT NULL,
sales_price money NOT NULL);
/* movie_cast */
CREATE TABLE movie_cast(
movie_id int NOT NULL,
actor_id int NOT NULL);
/* create primary keys with ALTER TABLE statement */
ALTER TABLE genre_codes ADD CONSTRAINT pk_genre_codes PRIMARY KEY (genre_code);
ALTER TABLE format_types ADD CONSTRAINT pk_format_types PRIMARY KEY (format_type_code);
ALTER TABLE video_stores ADD CONSTRAINT pk_video_stores PRIMARY KEY (store_id);
ALTER TABLE condition_codes ADD CONSTRAINT pk_condition_codes PRIMARY KEY (condition_code);
ALTER TABLE actors ADD CONSTRAINT pk_actors PRIMARY KEY (actor_id);
ALTER TABLE movies ADD CONSTRAINT pk_movies PRIMARY KEY (movie_id);
ALTER TABLE movie_cast ADD CONSTRAINT pk_movie_cast PRIMARY KEY (movie_id, actor_id);
/* end of primary key creation */
/* create foreign keys */
ALTER TABLE movie_cast ADD CONSTRAINT fk_Movie_cast_actors FOREIGN KEY(actor_id)
REFERENCES actors (actor_id);
ALTER TABLE movie_cast ADD CONSTRAINT fk_movie_cast_movies FOREIGN KEY(movie_id)
REFERENCES movies (movie_id);
ALTER TABLE movies ADD CONSTRAINT fk_movies_condition_codes FOREIGN KEY(condition_code)
REFERENCES condition_codes (condition_code);
ALTER TABLE movies ADD CONSTRAINT fk_movies_format_types FOREIGN KEY(format_type_code)
REFERENCES format_types (format_type_code);
ALTER TABLE movies ADD CONSTRAINT fk_movies_genre_codes FOREIGN KEY(genre_type_code)
REFERENCES genre_codes (genre_code);
ALTER TABLE movies ADD CONSTRAINT fk_movies_video_Stores FOREIGN KEY(store_id)
REFERENCES video_Stores (store_id);
/* END OF SCRIPT */
Video Stores Fk store_id Flix2You-ERD (Initial Design: July 2002) store_name store address store phone store_email other_store details Movies Customers ercustomer_id Pkmovie_id Fcondition_code Fr format type_code Fik genre_type_code F store_id Customer_Rentals PRitem_rental_id FR customer_id Fkmovie_id @vental-status-code member_yr membership_number date_became member customer first _name customer_ last_name customer address customer_phone customer_email customer dob Condition_ Codes release_year movie title movie_description number_in_stock rental or sale_or_both rental daily rate sale_price Pcondition_code condition_description eg Rental, Used for Sale rental date out rental _date_ returned rental_amount due other_rental_details Format_Types PRformat_type_code format_ type_description eg DVD, Video. Financial Transactions Pktransaction_id account-id @item-rental-id Fr previous transaction id Frtransaction_type_code Accounts PBaccount_id FR customer id FRpayment_method_code Genre_Codes Movie Cast Pk genre_code movie_ id PF actor id account _name account_details genre_description eg Comedy, Western transaction_date transaction_amount transaction_comment Actors PR actor_id Transaction_Types Payment Methods Rental Status_ Codes PRrental status_code actor_gender actor_first_name actor_ last_name other actor_details Pk transaction_type_code Pk payment_method_code transaction_type_description rental status_description eg Overdue. payment_method_description eg Cash, CC (Credit Card). eg Payment, Refund Video Stores Fk store_id Flix2You-ERD (Initial Design: July 2002) store_name store address store phone store_email other_store details Movies Customers ercustomer_id Pkmovie_id Fcondition_code Fr format type_code Fik genre_type_code F store_id Customer_Rentals PRitem_rental_id FR customer_id Fkmovie_id @vental-status-code member_yr membership_number date_became member customer first _name customer_ last_name customer address customer_phone customer_email customer dob Condition_ Codes release_year movie title movie_description number_in_stock rental or sale_or_both rental daily rate sale_price Pcondition_code condition_description eg Rental, Used for Sale rental date out rental _date_ returned rental_amount due other_rental_details Format_Types PRformat_type_code format_ type_description eg DVD, Video. Financial Transactions Pktransaction_id account-id @item-rental-id Fr previous transaction id Frtransaction_type_code Accounts PBaccount_id FR customer id FRpayment_method_code Genre_Codes Movie Cast Pk genre_code movie_ id PF actor id account _name account_details genre_description eg Comedy, Western transaction_date transaction_amount transaction_comment Actors PR actor_id Transaction_Types Payment Methods Rental Status_ Codes PRrental status_code actor_gender actor_first_name actor_ last_name other actor_details Pk transaction_type_code Pk payment_method_code transaction_type_description rental status_description eg Overdue. payment_method_description eg Cash, CC (Credit Card). eg Payment, Refund
Step by Step Solution
There are 3 Steps involved in it
Get step-by-step solutions from verified subject matter experts
