Programming Questions and Answers May 10, 2019

Expert-verified solutions to help you succeed

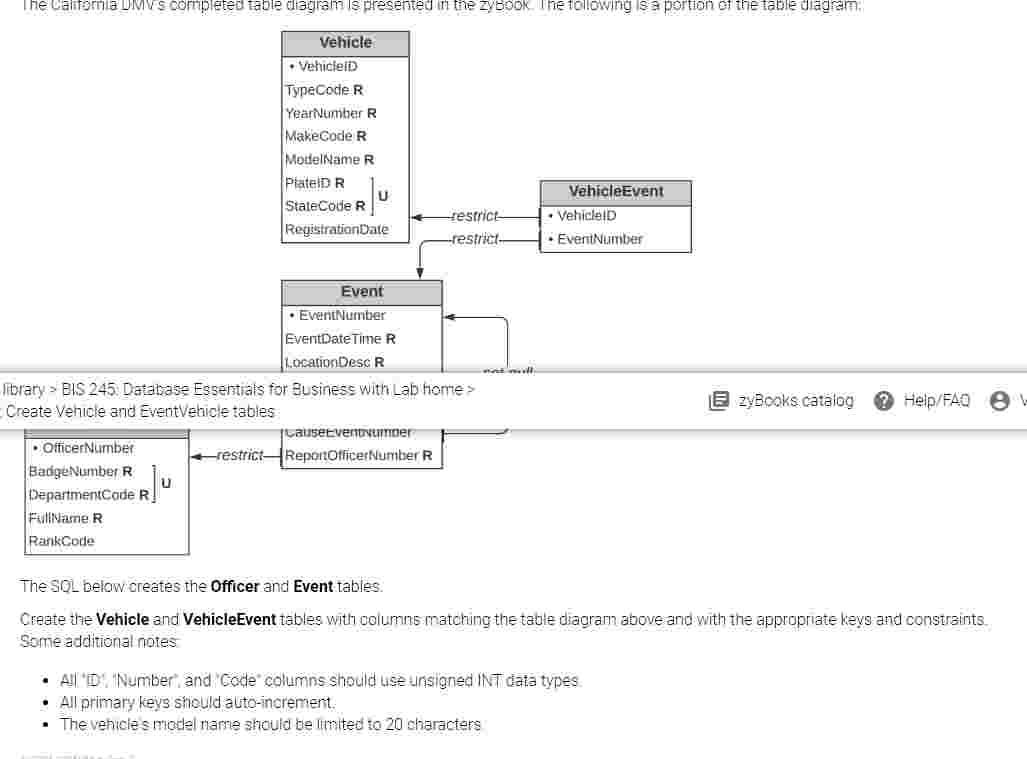
Showing 800 - 900 of 1500
  • 9 / 15