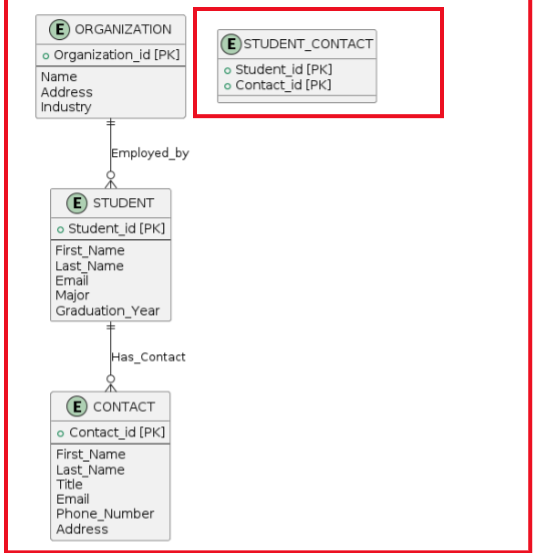
Question: 1 . Based on the ER diagram below, create a logical diagram with draw.io that establishes a relationship between the associative student _ contact entity
Based on the ER diagram below, create a logical diagram with draw.io that establishes a relationship between the associative studentcontact entity and the other entities. Identify the foreign keys. Attach your new draw.io diagram to the answer!
Please please do not waste my question if you cannot answer. I really need the new diagram!
Create two complex SELECT statements each for the student and organization tables.
Step by Step Solution
There are 3 Steps involved in it
1 Expert Approved Answer
Step: 1 Unlock
Question Has Been Solved by an Expert!
Get step-by-step solutions from verified subject matter experts
Step: 2 Unlock
Step: 3 Unlock
