Question: 1-Design a high-level sequence diagram for TA matching system.(DO IT BY YOUR HAND) . TA Conceptual Diaara tailed Class Di Courses course!D:int course Type: char
1-Design a high-level sequence diagram for TA matching system.(DO IT BY YOUR HAND)
.
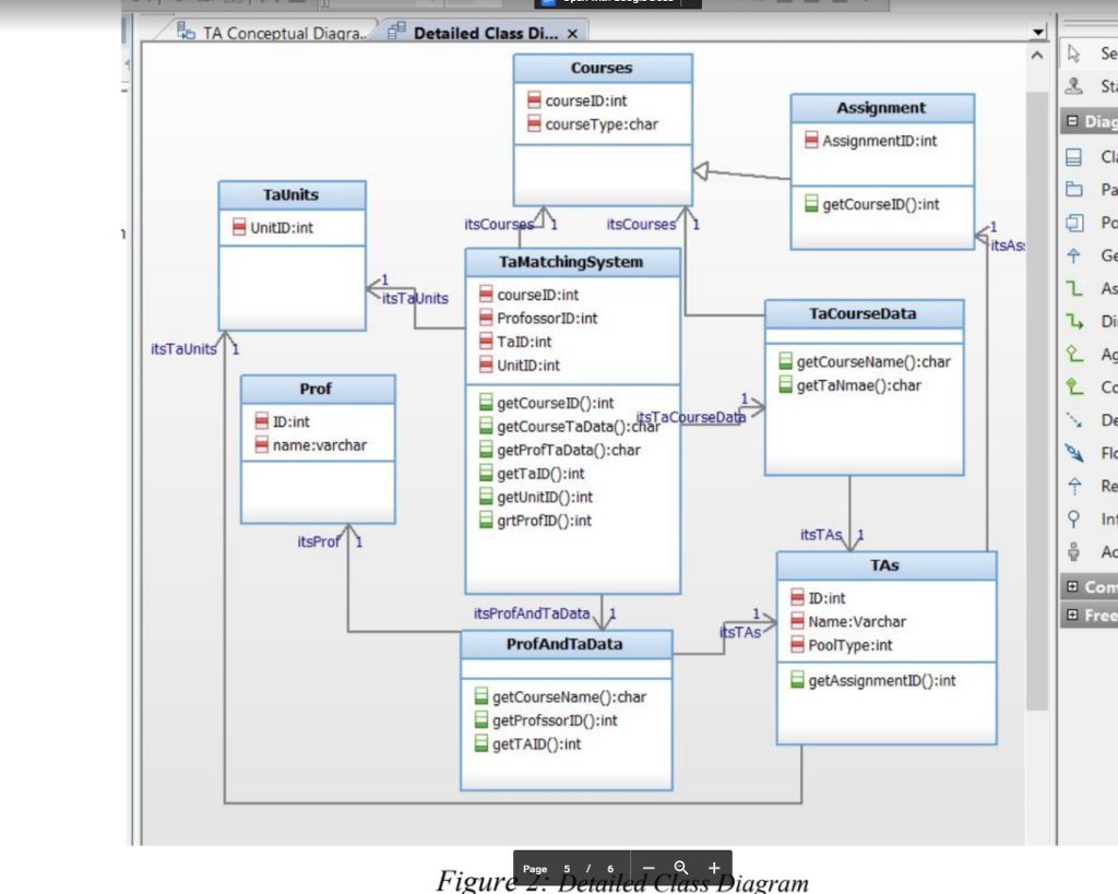
TA Conceptual Diaara tailed Class Di Courses course!D:int course Type: char Assiqnment a Diag AssignmentiD int TaUnits Pa getCourselD(): int Unit!D: int tscourses TaMatchingSystem Ge tsTaunitscourselD:int L As TaCourseData TalD: int Unit!Dint getCourseName(0:char getTaNmae(): char Prof getCourselD(): int getCourseTaData() :char getProfTaData() : char Tac De Flo Re ID:int name:varchar getunitID(): int EgrtProfiD0:int TAS ID:int itsProfAndTaData Free STA> Name :varchar ProfAndTaData PoolType: int E getAssignmentIDO:int getCourseName0:char E getProfssorIDO:int E getTAIDO:int Page 5 6 Figur Detale agram TA Conceptual Diaara tailed Class Di Courses course!D:int course Type: char Assiqnment a Diag AssignmentiD int TaUnits Pa getCourselD(): int Unit!D: int tscourses TaMatchingSystem Ge tsTaunitscourselD:int L As TaCourseData TalD: int Unit!Dint getCourseName(0:char getTaNmae(): char Prof getCourselD(): int getCourseTaData() :char getProfTaData() : char Tac De Flo Re ID:int name:varchar getunitID(): int EgrtProfiD0:int TAS ID:int itsProfAndTaData Free STA> Name :varchar ProfAndTaData PoolType: int E getAssignmentIDO:int getCourseName0:char E getProfssorIDO:int E getTAIDO:int Page 5 6 Figur Detale agram
Step by Step Solution
There are 3 Steps involved in it
Get step-by-step solutions from verified subject matter experts
