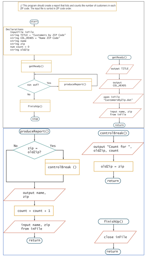
Question: 2 . Examine the flowchart images below for a . and b . and then document and correct all the syntax and / or logical

2. Examine the flowchart images below for a. and b. and then document and correct all the syntax and/or logical errors. Treat each separately. Do NOT redraw chart or write pseudocode
 2. Examine the flowchart images below for a. and b. and

Step by Step Solution

There are 3 Steps involved in it

1 Expert Approved Answer
Step: 1 Unlock blur-text-image
Question Has Been Solved by an Expert!

Get step-by-step solutions from verified subject matter experts

Step: 2 Unlock
Step: 3 Unlock

Students Have Also Explored These Related Databases Questions!