Question: 2 . Examine the flowchart images below for a . and b . and then document and correct all the syntax and / or logical
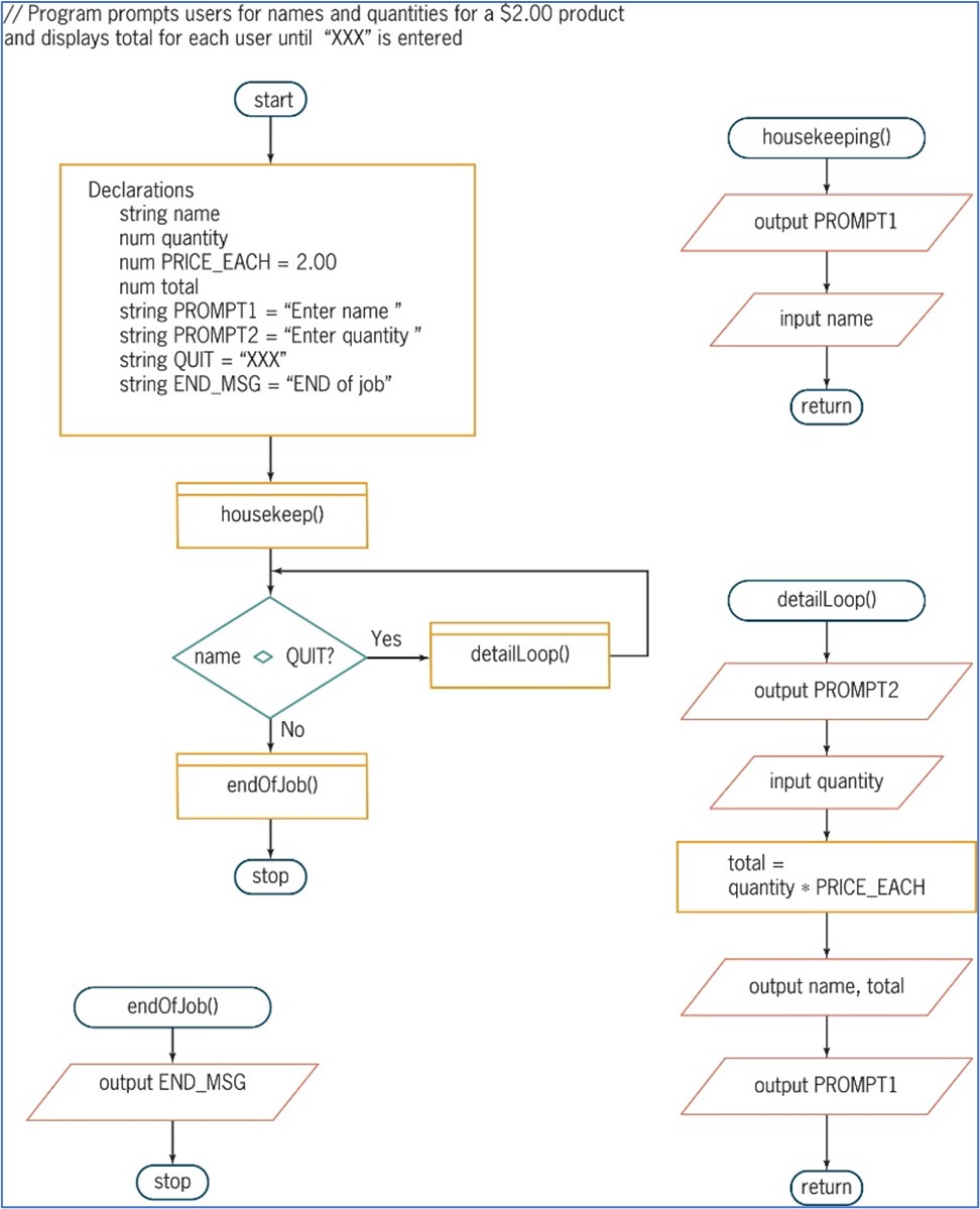
Examine the flowchart images below for a and b and then document and correct all the syntax andor logical errors. Treat each separately. Do NOT redraw chart or write pseudocode. Program prompts users for names and quantities for a $ product
and displays total for each user until is entered
Step by Step Solution
There are 3 Steps involved in it
1 Expert Approved Answer
Step: 1 Unlock
Question Has Been Solved by an Expert!
Get step-by-step solutions from verified subject matter experts
Step: 2 Unlock
Step: 3 Unlock
