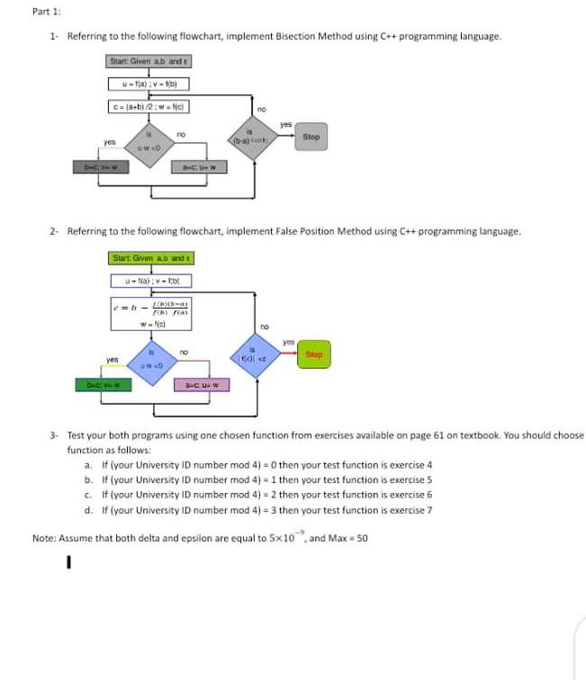
Databases Questions and Answers February 02, 2021

Expert-verified solutions to help you succeed

Showing 600 - 700 of 1500
  • 7 / 15