Question: Construct the model below in your My Documents folder in Signavio (BPMN 2.0). Save it in the BPMN editor as firstname lastname_Assignment 9 . Open


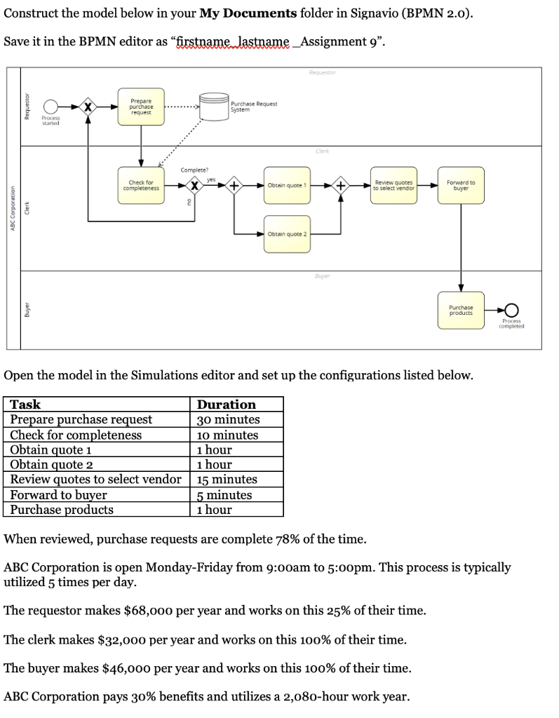
Construct the model below in your My Documents folder in Signavio (BPMN 2.0). Save it in the BPMN editor as "firstname lastname_Assignment 9 ". Open the model in the Simulations editor and set up the configurations listed below. When reviewed, purchase requests are complete 78% of the time. ABC Corporation is open Monday-Friday from 9:00am to 5:00pm. This process is typically utilized 5 times per day. The requestor makes $68,000 per year and works on this 25% of their time. The clerk makes $32,000 per year and works on this 100% of their time. The buyer makes $46,000 per year and works on this 100% of their time. ABC Corporation pays 30% benefits and utilizes a 2,080-hour work year. Once these parameters are in place, save this as Scenario 1. Run "Multiple Cases" of the simulation with a duration of 20 days. Record the results of Scenario 1 in the table below. Next, create a new scenario using Scenario 1 as the template, but this time, add 3 additional resources (for a total of 4) for the clerk role to try to improve performance. Save this as Scenario 2 and run "Multiple Cases" again (same duration of 20 days). Record the results of Scenario 2 in the table below. Finally, create a new scenario using Scenario 2 as the template, but this time, add 1 additional resource (for a total of 2) for the buyer role to try to improve performance. Additionally, assume that the purchasing system logic was changed to conduct data entry checks which resulted in 2% of requisitions being returned to the buyer for incompleteness. Thus, change the probabilities for the gateway to assume that the purchase request is complete 98% of the time and incomplete 2% of the time. Save this as Scenario 3 and run "Multiple Cases" again (same duration of 20 days). Record the results of Scenario 3 in the table below. Lastly, provide a 3-5 sentence summary of recommendations that could be presented to the ABC Corporation sponsor who requested this process analysis engagement. Utilize the figures you collected to substantiate your recommendations. (i.e., If ABC corporation did X, you could decrease your total cost of this process by x.) Turn in this assignment using the naming conventions outlined in the course syllabus. \#1 - Results of Multiple Case Simulations 1, 2, and 3 Fill in the figures in the fields below. \#2 - Executive Summary of Process Analysis Findings Provide a 3-5 sentence summary below. Construct the model below in your My Documents folder in Signavio (BPMN 2.0). Save it in the BPMN editor as "firstname lastname_Assignment 9 ". Open the model in the Simulations editor and set up the configurations listed below. When reviewed, purchase requests are complete 78% of the time. ABC Corporation is open Monday-Friday from 9:00am to 5:00pm. This process is typically utilized 5 times per day. The requestor makes $68,000 per year and works on this 25% of their time. The clerk makes $32,000 per year and works on this 100% of their time. The buyer makes $46,000 per year and works on this 100% of their time. ABC Corporation pays 30% benefits and utilizes a 2,080-hour work year. Once these parameters are in place, save this as Scenario 1. Run "Multiple Cases" of the simulation with a duration of 20 days. Record the results of Scenario 1 in the table below. Next, create a new scenario using Scenario 1 as the template, but this time, add 3 additional resources (for a total of 4) for the clerk role to try to improve performance. Save this as Scenario 2 and run "Multiple Cases" again (same duration of 20 days). Record the results of Scenario 2 in the table below. Finally, create a new scenario using Scenario 2 as the template, but this time, add 1 additional resource (for a total of 2) for the buyer role to try to improve performance. Additionally, assume that the purchasing system logic was changed to conduct data entry checks which resulted in 2% of requisitions being returned to the buyer for incompleteness. Thus, change the probabilities for the gateway to assume that the purchase request is complete 98% of the time and incomplete 2% of the time. Save this as Scenario 3 and run "Multiple Cases" again (same duration of 20 days). Record the results of Scenario 3 in the table below. Lastly, provide a 3-5 sentence summary of recommendations that could be presented to the ABC Corporation sponsor who requested this process analysis engagement. Utilize the figures you collected to substantiate your recommendations. (i.e., If ABC corporation did X, you could decrease your total cost of this process by x.) Turn in this assignment using the naming conventions outlined in the course syllabus. \#1 - Results of Multiple Case Simulations 1, 2, and 3 Fill in the figures in the fields below. \#2 - Executive Summary of Process Analysis Findings Provide a 3-5 sentence summary below
Step by Step Solution
There are 3 Steps involved in it
Get step-by-step solutions from verified subject matter experts
