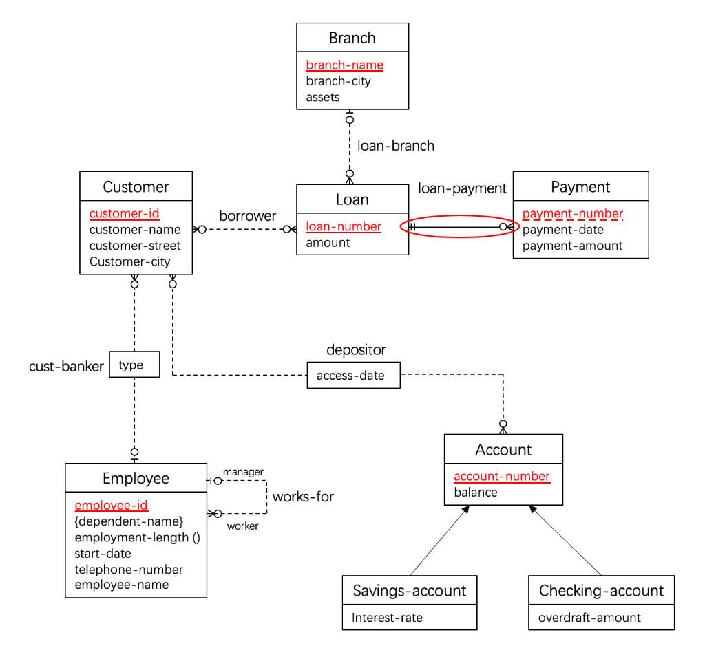
Question: Convert the ERD into the corresponding database schema: By referring to the given ER diagram below, convert the ERD into the corresponding database schema (i.e.
Convert the ERD into the corresponding database schema: By referring to the given ER diagram below, convert the ERD into the corresponding database schema (i.e. the relational schemas). Underline the primary keys and foreign keys.

Branch branch-name branch-city assets loan-branch Customer Loan borrower customer-id customer-name customer-street Customer-city loan-payment Payment payment-number 0payment-date payment-amount loan-number amount depositor cust-banker type access-date Account manager HO account number balance works-for worker Employee employee-id {dependent-name} employment-length () start-date telephone number employee-name Savings-account Checking-account overdraft-amount Interest-rate
Step by Step Solution
There are 3 Steps involved in it
Get step-by-step solutions from verified subject matter experts
