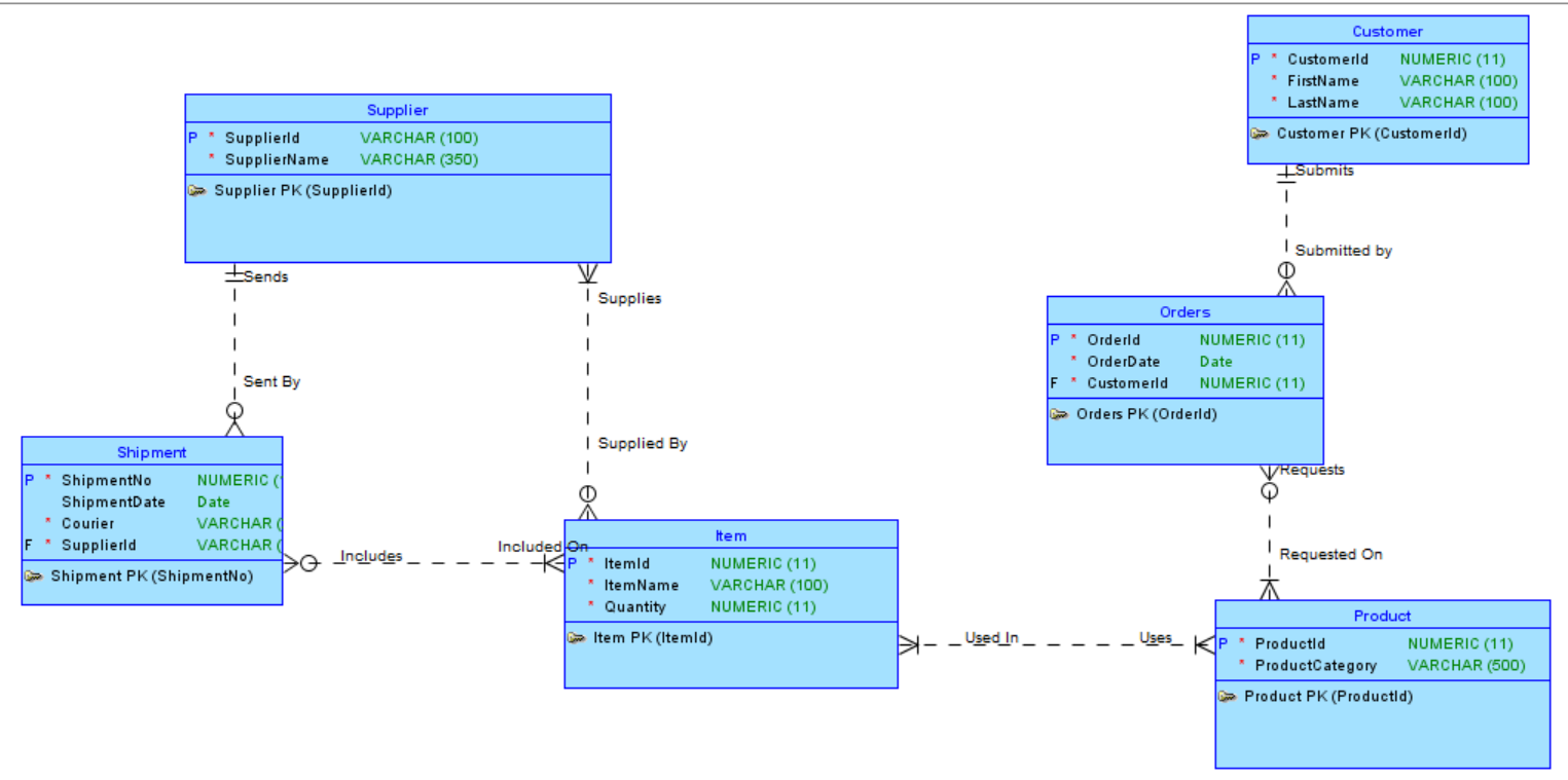
Question: Create the tables given in the ERD. The attributes and the relationships are found on the diagrams 1. Write a DDL code the add new


Create the tables given in the ERD. The attributes and the relationships are found on the diagrams
1. Write a DDL code the add new columns on the Customer table. The new columns name are Address, Postal Code, Province, Zip Code. The new columns are all data type Vachar2(250).
2. Change the Quantity attribute to QTY in the item Table.
3. Rename the following tables:
ItemProduct to DetailsOfProduct
ShipmentItem to ShipmentDetails
SupplierItem to SuppliersInvoice
4. Increase the number of characters on the attribute ProductCategory in the Product table. Increase it from 500 to 800
Customer P* Customerld NUMERIC (11) * FirstName VARCHAR (100) LastName VARCHAR (100) Customer PK (Customerld) Supplier P Supplierld VARCHAR (100) * SupplierName VARCHAR (350) Supplier PK (Supplierld) Submits 1 1 Submitted by #sends 1 1 1 1 Sent By V Supplies 1 Orders 1 P* Orderld * OrderDate F* Customerld NUMERIC (11) Date NUMERIC (11) Orders PK (Orderld) 1 | Supplied By 1 Requests Shipment P* ShipmentNo NUMERIC ShipmentDate Date * Courier VARCHAR F Supplierld VARCHAR 0 Shipment PK(ShipmentNo) 1 > Includes Requested On Item Included on -KP* Itemid NUMERIC (11) * Item Name VARCHAR (100) * Quantity NUMERIC (11) - Item PK (Itemld) - Used In Product Uses KP Productld NUMERIC (11) ProductCategory VARCHAR (500) O Product PK (Productid) Customer P Supplier P* Supplierld VARCHAR2 (100) * SupplierName VARCHAR2 (350) Supplier_PK (Supplierld) Customerld * FirstName * LastName NUMBER (11) VARCHAR2 (100) VARCHAR2 (100) Orders P" Orderld NUMBER (11) * OrderDate DATE * Customer_Customerld NUMBER (11) Orders_PK (Orderld) Orders_Customer_FK (Customer_Customerld) Customer_PK (Customerld) Shipment P ShipmentNo NUMBER (11) ShipmentDate DATE Courier VARCHAR2 (250) F* Supplier_Supplierld VARCHAR2 (100) Shipment_PK (ShipmentNo) Shipment_Supplier_FK (Supplier_Supplierld) Supplier Item PF Supplier_Supplierld VARCHAR2 (100) PF Item_Itemid NUMBER (11) Supplies_PK (Supplier_Supplierld, Item_Itemid) Supplies_Supplier_FK (Supplier_Supplierld) Supplies_Item_FK (Item_Itemid) Requests PF* Orders_Orderld NUMBER (11) PF* Product_Productld NUMBER (11) 6 Requests_PK (Orders_Orderld, Product_Productld) Requests_Orders_FK (Orders_Orderld) 3 Requests_Product_FK (Product_Productld) Product Item Shipment Item PF Shipment_ShipmentNo NUMBER (11) PF* Item_Itemid NUMBER (11) Includes_PK (Shipment_ShipmentNo, Item_Itemid) Includes_Shipment_FK (Shipment_ShipmentNo) Includes_Item_FK (Item_Itemid) IP Itemid * Item Name NUMBER (11) VARCHAR2 (100) NUMBER (11) Item Product PF Item_Itemid NUMBER (11) PF* Product_Productid NUMBER (11) Used_PK (Item_Itemid, Product_Productld) Used_item_FK (Item_Itemid) Used_Product_FK (Product_Productld) Productid NUMBE ProductCategory VARCH Product_PK (Productld) V * Quantity L toplo Item_PK (Itemid)Step by Step Solution
There are 3 Steps involved in it
Get step-by-step solutions from verified subject matter experts
