Question: Create three classes in C + + as shown below: A . A Class called ePen and within it: a . Define two private data
Create three classes in C as shown below:
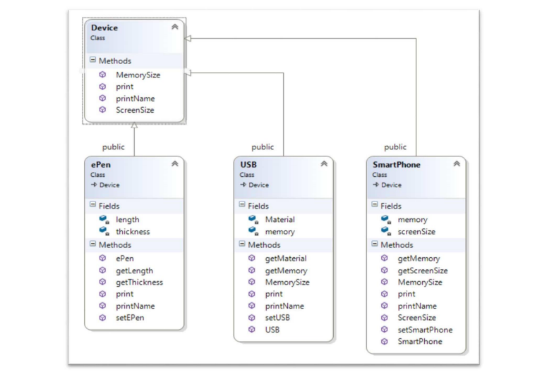
A A Class called ePen and within it:
a Define two private data members: length and thickness
b A constructor that can call the setPen method.
c A setPen method can be used to set the two data members.
d Two get functions to get the value of the two data members
e Implement the methods: print and printName
f Create an object for this class, and call one of the pure virtual
methods; explain by comments the outcome of this call.
B A Class called USB is to be implemented, as shown in Figure Then create an object for this class and test your function calls.
C A Class called SmartPhone is to be implemented, as shown in Figure Then create an object for this class and test your function calls.
Step by Step Solution
There are 3 Steps involved in it
1 Expert Approved Answer
Step: 1 Unlock
Question Has Been Solved by an Expert!
Get step-by-step solutions from verified subject matter experts
Step: 2 Unlock
Step: 3 Unlock
