Question: Database: Chapter 5 Assignment 5 Joining tables Complete the following exercises using the KIMTAY Pet Supplies database that you have loaded in either Oracle or







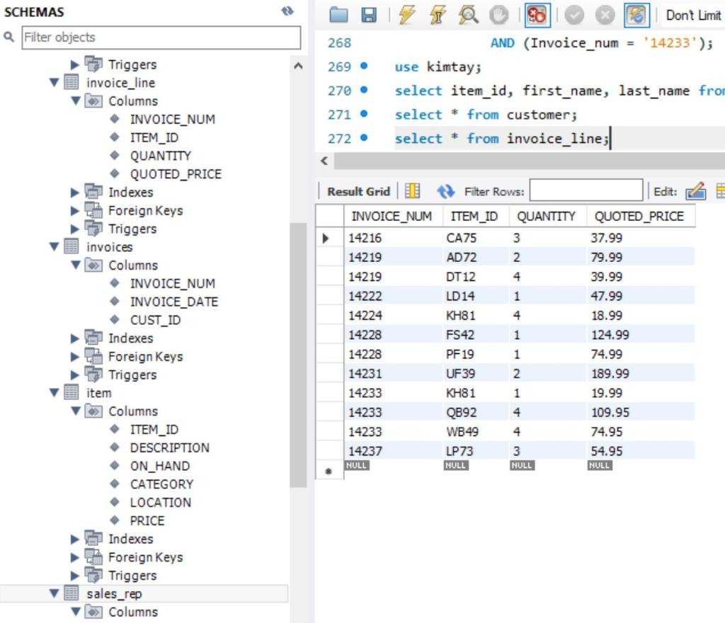
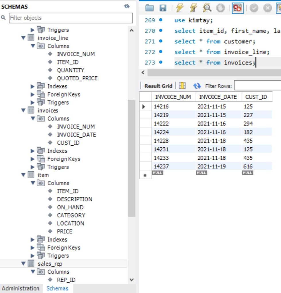
Database: Chapter 5 Assignment 5 Joining tables Complete the following exercises using the KIMTAY Pet Supplies database that you have loaded in either Oracle or MySQL. This group of exercises are from the text pages 169-170, (use alias) #12,15,16,17,19 and critical thinking #2 Fill in the SQL Statement" part of the chart below with the query that you use in either MySQL Workbench or Oracle Application Express. Once the query has run correctly and provided the results, take a screen snip of the results, and copy into the chart below under Results. Answer other questions as asked. 5.12 List the item ID, description, and category for each pair of items that are in the same category. (For example, one such pair would be item FS42 and item PF19, because the category for both items is FSH.) (Hint: Use SELF-JOIN) SQL STATEMENT: A BETRO 93 Dont Limit 267 WHERE (invoice_line.item_id = item.item_id) 268 AND (Invoice_num= '24233'); 269 . use kimtay; 270. select item_id, first_name, last_name from customer where item_id in (select invoice_num from invoice_line where ite 271 select from customer; 270. 271 . use kimtay; select item_id, first_name, la select * from customer; select * from invoice_line; select * from invoices; 272 273 CUST_ID 125 SCHEMAS a Filter objects Triggers invoice_line Columns INVOICE_NUM ITEM_ID QUANTITY QUOTED_PRICE Indexes Foreign Keys Triggers invoices Columns INVOICE_NUM INVOICE_DATE CUST_ID Indexes Foreign Keys Triggers item Columns ITEM_ID DESCRIPTION ON_HAND CATEGORY LOCATION PRICE Indexes Foreign Keys Triggers sales_rep Columns REP_ID Administration Schemas Result Grid U Filter Rows: INVOICE_NUM INVOICE_DATE 14216 2021-11-15 14219 2021-11-15 14222 2021-11-16 14224 2021-11-16 14228 2021-11-18 14231 2021-11-18 14233 2021-11-18 14237 2021-11-19 NULL NULL 227 294 182 435 125 435 616 NULL SCHEMAS a Filter objects 270 271 . Dont Limit select item_id, first_name, last_name from customer where item_i select * from customer; select * from invoice_line; select * from invoices; select * from item;| 272. 273 . 274. Edit: Export/Import: ON HAND CATEGORY LOCATION PRICE 12 BC33 B B 10 15 c 27 B 41 12 Foreign Keys Triggers item 03 Columns ITEM_ID DESCRIPTION ON_HAND CATEGORY LOCATION PRICE Indexes Foreign Keys Triggers sales_rep Columns REP_ID FIRST_NAME LAST_NAME ADDRESS CITY STATE POSTAL CELL_PHONE COMMISSION RATE Indexes Foreign Keys Triggers Views Stored Procedures Functions sys Administration Schemas Result Grid I Filter Rows: ITEM_ID DESCRIPTION > AD72 Dog Feeding Station Feathers Bird Cage (12x24x 18) CA75 Endosed Cat Litter Station DT12 Dog Toy Gift Set FM23 Fly Mask with Ears FS39 Folding Saddle Stand FS42 Aquarium (55 Gallon) KH81 Wild Bird Food (25 lb) LD 14 Locking Small Dog Door LP73 Large Pet Carrier PF 19 Pump & Filter Kit QB92 Quilted Stable Blanket SP91 Small Pet Carrier UF39 Underground Fence System Insulated Water Bucket NULL NULL A 5 24 DOG BRD CAT DOG HOR HOR FSH BRD DOG DOG FSH HOR CAT DOG HOR c 79.99 79.99 39.99 39.99 24.95 39.99 124.99 19.99 49.99 59.99 74.99 119.99 39.99 199.99 79.99 NULL 14 23 A B A 5 32 18 B A WB49 7 34 NULL NULL NULL Dont Limit SCHEMAS a Filter objects Foreign Keys Triggers item Columns ITEM_ID DESCRIPTION ON_HAND CATEGORY LOCATION . PRICE Indexes Foreign Keys Triggers 271. select * from customer; 272. select * from invoice_line; 273 . select * from invoices; 274. select * from item; 275 select * from sales_reps|
Step by Step Solution
There are 3 Steps involved in it
Get step-by-step solutions from verified subject matter experts
