Question: Need help as soon as possible on these SQL statements as. I have provided the tables containing all of the data from the entire database
Need help as soon as possible on these SQL statements as. I have provided the tables containing all of the data from the entire database below the questions. I'm using mySQL Workbench as shown below.
5.11 Find the ID, first name, and last name of each customer that currently has an invoice on file for Wild Bird Food (25 lb). (Use join of multiple tables. Version 1 using subqueries is given for you.)
(this one below was provided to me)
SQL STATEMENT Version 1 using subqueries:
SELECT CUST_ID, FIRST_NAME, LAST_NAME
FROM CUSTOMER
WHERE CUST_ID IN
(SELECT CUST_ID
FROM INVOICES
WHERE INVOICE_NUM IN
(SELECT INVOICE_NUM
FROM INVOICE_LINE
WHERE ITEM_ID IN
(SELECT ITEM_ID
FROM ITEM
where ITEM.DESCRIPTION = 'Wild Bird Food (25 lb)')));
SQL STATEMENT Version 2 using Joins:
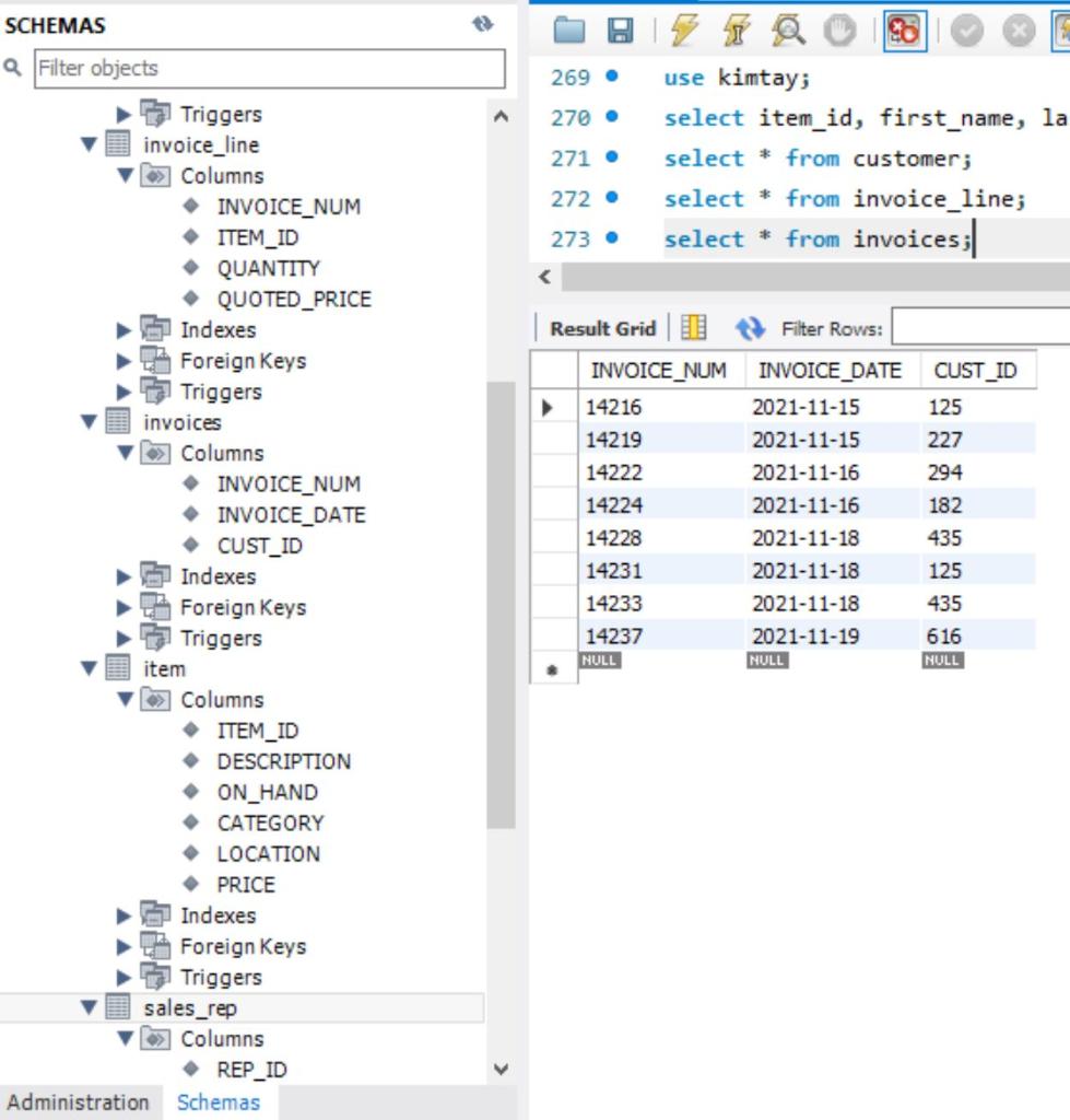
5.13 List the invoice number and invoice date for each invoice created for the customer James Gonzalez. (Use join with alias)
SQL STATEMENT:
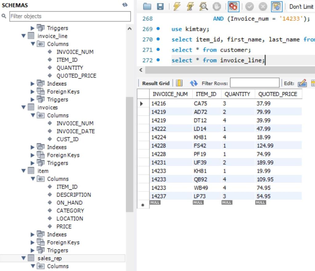
5.14 List the invoice number and invoice date for each invoice that contains an invoice line for a Wild Bird Food (25 lb). (Use join with alias)
SQL STATEMENT:







Database: Chapter 5 Assignment 4 Joining tables Complete the following exercises using the KIMTAY Pet Supplies database that you have loaded in either Oracle or MySQL. This group of exercises are from the text pages 169-170, (use alias) #3, 7, 8, 11, 13, 14 Fill in the SQL Statement" part of the chart below with the query that you use in either MySQL Workbench or Oracle Application Express. Once the query has run correctly and provided the results, take a screen snip of the results, and copy into the chart below under "Results". Answer other questions as asked. MO. Woh Local instance wamprysald4 X File Eoit View Query Database Server Tools Scnpting Help 1 SQL Files 19 Dont Lot @ 45 SOLAddities Jump te Automatic context help is disabled. Use the toolbar to manually get help for the current carel position or to toggle automatic help 44. select invoice_num, invoice_date fron invoices where cust_id in (select cust_ad from customer where first names and last_name - Goncale); select Iten_1d, description, price, category from iten where price > any (select price from item where category Cat); Select item_id, description, price, category from there price > (select min(price) from item where category - Cat ) select iten id, description, pr (select price from item where MySQL select item id, description from (select description from iten (select DESCRIPTION fron item Version 6.0.22 buld902600 CE (64 bd ) 50 51. Navigate SCHEMAS ter obfects REP_ID exes Foreign Keys Triggers invoice line Columns INVOICE NUM ITEM_10 QUANTITY QUOTED_PRICE Boxes Foreign Keys Triggers VICES Columns INVOICE NUM INVOICE_DATE CUST_ID Indexes Foreign Keys Triggers item Columns ITEM 0 DESCRIPTION ON_HAND CATEGORY LOCATION PRICE Idees Fhreinnes Administration Schemas Information Workbench 8.0 52 53 54 55. select item id, description, cal (select DESCRIPTION fron item 56 57 58. 59 select item_id, description, CA (select description from item 62 select iton_ld, description, CA (select description from item w (select DESCRIPTION from iter where description - Sta) ORACLE 03 64 65 - select DESCRIPTION fron item where description - small; 66 select invoice num. invoices, invoice_date.invoices fron invoices, customer 68 where cust_id.customer, first_name.customer, last_nate.customer, Column: DESCRIPTION 270. 271 . use kimtay; select item_id, first_name, la select * from customer; select * from invoice_line; select * from invoices; 272 273 CUST_ID 125 SCHEMAS a Filter objects Triggers invoice_line Columns INVOICE_NUM ITEM_ID QUANTITY QUOTED_PRICE Indexes Foreign Keys Triggers invoices Columns INVOICE_NUM INVOICE_DATE CUST_ID Indexes Foreign Keys Triggers item Columns ITEM_ID DESCRIPTION ON_HAND CATEGORY LOCATION PRICE Indexes Foreign Keys Triggers sales_rep Columns REP_ID Administration Schemas Result Grid U Filter Rows: INVOICE_NUM INVOICE_DATE 14216 2021-11-15 14219 2021-11-15 14222 2021-11-16 14224 2021-11-16 14228 2021-11-18 14231 2021-11-18 14233 2021-11-18 14237 2021-11-19 NULL NULL 227 294 182 435 125 435 616 NULL SCHEMAS a Filter objects 270 271 . Dont Limit select item_id, first_name, last_name from customer where item_i select * from customer; select * from invoice_line; select * from invoices; select * from item;| 272. 273 . 274. Edit: Export/Import: ON HAND CATEGORY LOCATION PRICE 12 BC33 B B 10 15 c 27 B 41 12 Foreign Keys Triggers item 03 Columns ITEM_ID DESCRIPTION ON_HAND CATEGORY LOCATION PRICE Indexes Foreign Keys Triggers sales_rep Columns REP_ID FIRST_NAME LAST_NAME ADDRESS CITY STATE POSTAL CELL_PHONE COMMISSION RATE Indexes Foreign Keys Triggers Views Stored Procedures Functions sys Administration Schemas Result Grid I Filter Rows: ITEM_ID DESCRIPTION > AD72 Dog Feeding Station Feathers Bird Cage (12x24x 18) CA75 Endosed Cat Litter Station DT12 Dog Toy Gift Set FM23 Fly Mask with Ears FS39 Folding Saddle Stand FS42 Aquarium (55 Gallon) KH81 Wild Bird Food (25 lb) LD 14 Locking Small Dog Door LP73 Large Pet Carrier PF 19 Pump & Filter Kit QB92 Quilted Stable Blanket SP91 Small Pet Carrier UF39 Underground Fence System Insulated Water Bucket NULL NULL A 5 24 DOG BRD CAT DOG HOR HOR FSH BRD DOG DOG FSH HOR CAT DOG HOR c 79.99 79.99 39.99 39.99 24.95 39.99 124.99 19.99 49.99 59.99 74.99 119.99 39.99 199.99 79.99 NULL 14 23 A B A 5 32 18 B A WB49 7 34 NULL NULL NULL Dont Limit SCHEMAS a Filter objects Foreign Keys Triggers item Columns ITEM_ID DESCRIPTION ON_HAND CATEGORY LOCATION . PRICE Indexes Foreign Keys Triggers 271. select * from customer; 272. select * from invoice_line; 273 . select * from invoices; 274. select * from item; 275 select * from sales_reps|
Step by Step Solution
There are 3 Steps involved in it
Get step-by-step solutions from verified subject matter experts
