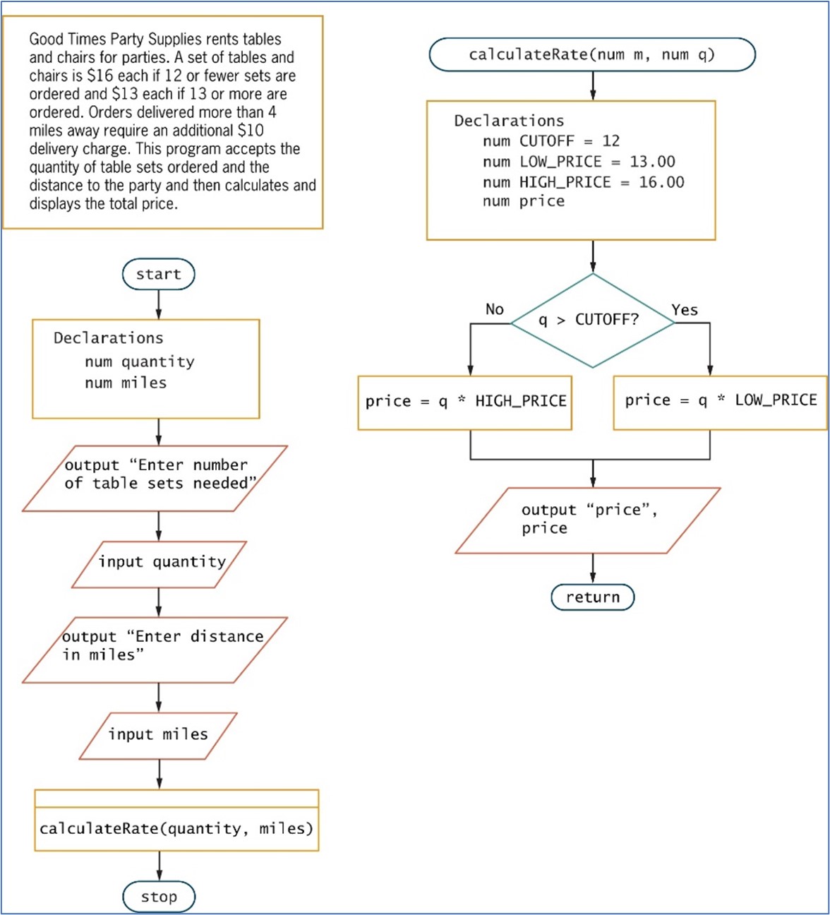
Question: Examine the flowchart image below and then document and correct all the syntax and / or logical errors. Do NOT redraw chart or write pseudocode.
Examine the flowchart image below and then document and correct all the syntax andor logical errors. Do NOT redraw chart or write pseudocode.
Step by Step Solution
There are 3 Steps involved in it
1 Expert Approved Answer
Step: 1 Unlock
Question Has Been Solved by an Expert!
Get step-by-step solutions from verified subject matter experts
Step: 2 Unlock
Step: 3 Unlock
