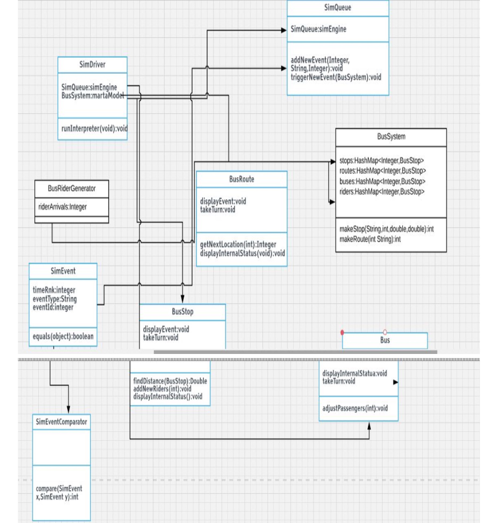
Question: Generate a Sequence Diagram from the Class Diagram. Please explain very thoroughly what is going on at every step of the Sequence Diagram you have
Generate a Sequence Diagram from the Class Diagram.
Please explain very thoroughly what is going on at every step of the Sequence Diagram you have created.
Once everything is completed please leave a link where I can download the Sequence Diagram file so I can run it on my computer.

SimQueue SimQueue simEngine addNewEvent(Integer, String Integer):void triggerNewEvent (BusSystem)void SimDriver SimQueue:simEngine BusSystem:martaMod runInterpreter(void);voi BusSystem stops HashMapinegerBusStop> routes:HashMap-integer.BusStop> buses HashMapcIntegerBusStop riders:HashMap-integer,BusStop: BusRoute BusRiderGenerator riderArrivals Integer displayEvent:void takeTurn:void makeStop(String.int,double,doublejint makeRoute(int String):int getNextLocation(int):Integer displayInternalStatus(void)void SimEvent timeRnk:integer eventType:String eventid.integer BusStop equals(object):boolean displayEvent:void takeTurn:void uS displayInternalStatua:void take Turn:void findDistance(BusStop):Double addNewRiders(int);void displaylnternalStatus()void adjustPassengers(int):void SimEventComparator compare(SimEvent SimEvent y)it SimQueue SimQueue simEngine addNewEvent(Integer, String Integer):void triggerNewEvent (BusSystem)void SimDriver SimQueue:simEngine BusSystem:martaMod runInterpreter(void);voi BusSystem stops HashMapinegerBusStop> routes:HashMap-integer.BusStop> buses HashMapcIntegerBusStop riders:HashMap-integer,BusStop: BusRoute BusRiderGenerator riderArrivals Integer displayEvent:void takeTurn:void makeStop(String.int,double,doublejint makeRoute(int String):int getNextLocation(int):Integer displayInternalStatus(void)void SimEvent timeRnk:integer eventType:String eventid.integer BusStop equals(object):boolean displayEvent:void takeTurn:void uS displayInternalStatua:void take Turn:void findDistance(BusStop):Double addNewRiders(int);void displaylnternalStatus()void adjustPassengers(int):void SimEventComparator compare(SimEvent SimEvent y)it
Step by Step Solution
There are 3 Steps involved in it
Get step-by-step solutions from verified subject matter experts
