Question: How many processes are mentioned? [2 Marks] What would really trigger each of the processes? [2 Marks] What roles might be involved in a retail
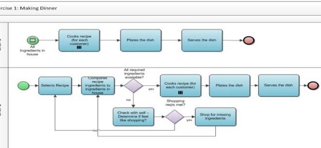
relse 1: Making Dinner Cookie recipe for each er) Plates the dish Serves the dish Ingredients in Algird ingredients available? CONTENT recipe ingredients to Ingredients in be Cook recipe for och customer) Plates the dish Serves the dish Shopping Check with self Determine if fool shopping Shop for missing relse 1: Making Dinner Cookie recipe for each er) Plates the dish Serves the dish Ingredients in Algird ingredients available? CONTENT recipe ingredients to Ingredients in be Cook recipe for och customer) Plates the dish Serves the dish Shopping Check with self Determine if fool shopping Shop for missing
Step by Step Solution
There are 3 Steps involved in it
Get step-by-step solutions from verified subject matter experts
