Question: I keep getting the same error when I am compiling the code I am working on. This is a screenshot of what my output should
I keep getting the same error when I am compiling the code I am working on.
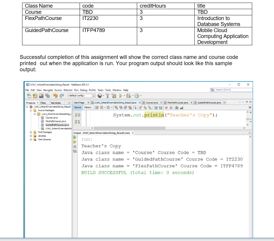
This is a screenshot of what my output should be

These are screenshots of my code with the last screenshot showing the error I'm getting in the GuidedPathCourse code





title TBD Introduction to Database Svstems Mobile Cloud Computing Application Development Class Name Course FlexPathCourse code TBD IT2230 creditHours 3 3 GuidedPathCourse ITFP4789 3 Successful completion of this assignment will show the correct class name and course code printed out when the application is run. Your program output should look like this sample output UIAT InheitOveidetoString Resut NetBeans IDE 8 File Edit View Navigate Source Refactor Run Debug Profile Team Tools Window Help Search (Ctri4 Projects Fies Services Source History source Padag" 20 System.out.println("Teacher's Copy" Course java Output - U1A1 Inheritovernideto String Result (run) X run: Teacher's Copy Java class name = "course' Course Code = TBD Java class name = "GuidedPathCourse' Course Code - IT2230 Java class name- ' FlexPathCourse' Course Code = 1TFP4789 BUILD SUCCESSFUL (total time: 0 seconds) Test Lbrares
Step by Step Solution
There are 3 Steps involved in it
Get step-by-step solutions from verified subject matter experts
