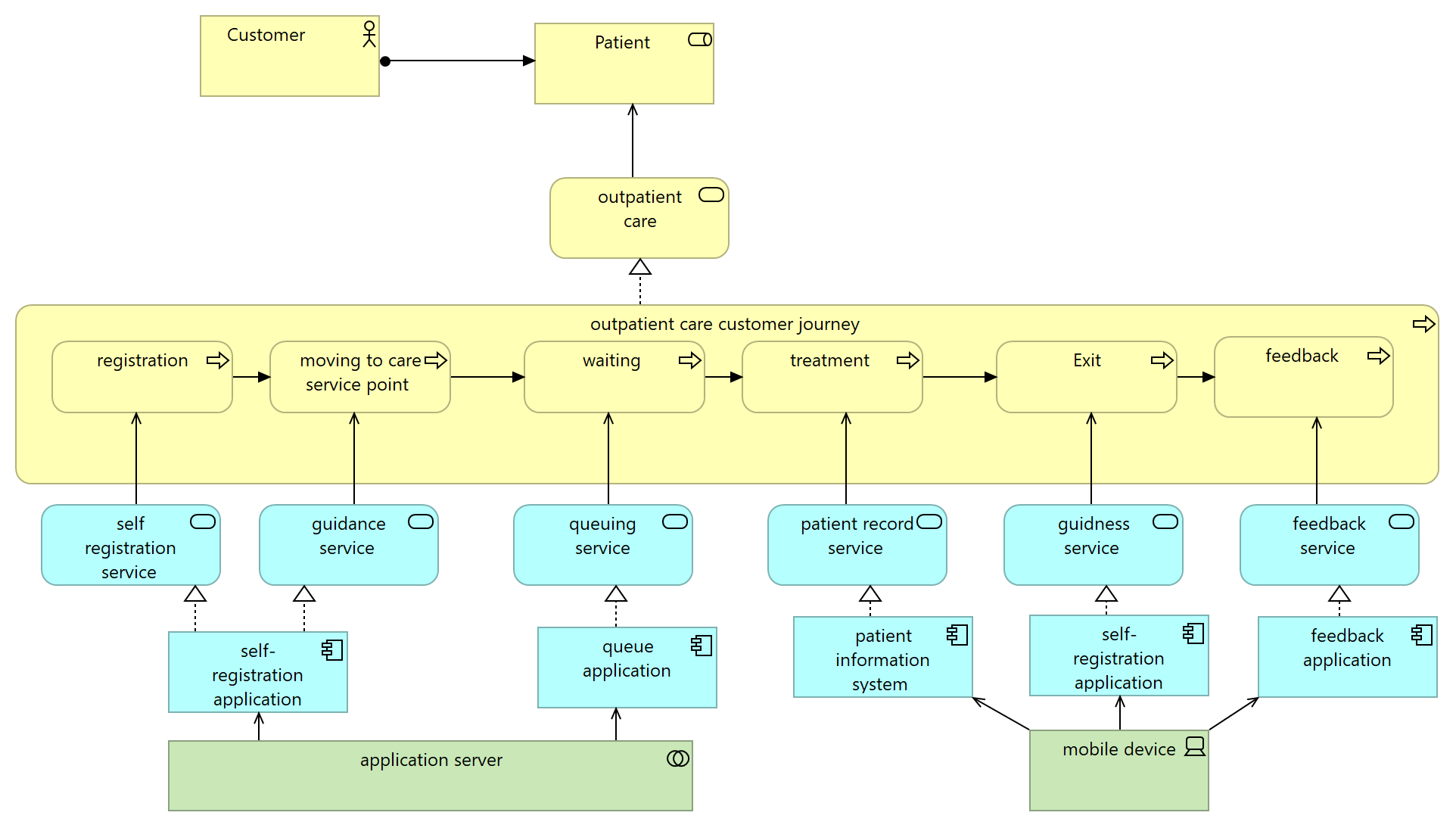
Question: Identify the Aspects for each layer ( Active structure, Behavior, Passive Structure ) in this archimate model
Identify the Aspects for each layer Active structure, Behavior, Passive Structure in this archimate model
Step by Step Solution
There are 3 Steps involved in it
1 Expert Approved Answer
Step: 1 Unlock
Question Has Been Solved by an Expert!
Get step-by-step solutions from verified subject matter experts
Step: 2 Unlock
Step: 3 Unlock
